Definition Type: Element
Name: allocation
Namespace: http://www.fpml.org/2007/FpML-4-3
Type: fpml:Allocation
Containing Schema: fpml-doc-4-3.xsd
MinOccurs (1)
MaxOccurs unbounded
Abstract
Collapse XSD Schema Diagram:
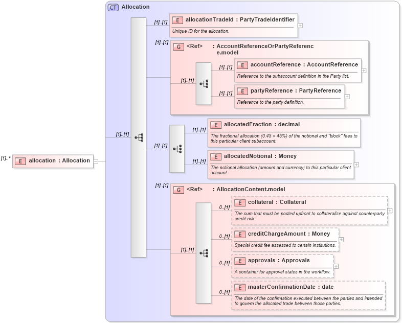
Drilldown into masterConfirmationDate in schema fpml-doc-4-3_xsd Drilldown into approvals in schema fpml-doc-4-3_xsd Drilldown into creditChargeAmount in schema fpml-doc-4-3_xsd Drilldown into collateral in schema fpml-doc-4-3_xsd Drilldown into AllocationContent.model in schema fpml-doc-4-3_xsd Drilldown into allocatedNotional in schema fpml-doc-4-3_xsd Drilldown into allocatedFraction in schema fpml-doc-4-3_xsd Drilldown into partyReference in schema fpml-doc-4-3_xsd Drilldown into accountReference in schema fpml-doc-4-3_xsd Drilldown into AccountReferenceOrPartyReference.model in schema fpml-doc-4-3_xsd Drilldown into allocationTradeId in schema fpml-doc-4-3_xsd Drilldown into Allocation in schema fpml-doc-4-3_xsdXSD Diagram of allocation in schema fpml-doc-4-3_xsd (Financial products Markup Language (FpML®))
Collapse XSD Schema Code:
<xsd:element name="allocation" type="Allocation" maxOccurs="unbounded" />
Collapse Child Elements:
Name Type Min Occurs Max Occurs
allocationTradeId fpml:allocationTradeId (1) (1)
accountReference fpml:accountReference (1) (1)
partyReference fpml:partyReference (1) (1)
allocatedFraction fpml:allocatedFraction (1) (1)
allocatedNotional fpml:allocatedNotional (1) (1)
collateral fpml:collateral 0 (1)
creditChargeAmount fpml:creditChargeAmount 0 (1)
approvals fpml:approvals 0 (1)
masterConfirmationDate fpml:masterConfirmationDate 0 (1)
<xs:group> fpml:AccountReferenceOrPartyReference.model (1) (1)
<xs:group> fpml:AllocationContent.model (1) (1)
Collapse Derivation Tree: