Definition Type: Element
Name: dateOffset
Namespace: http://www.fpml.org/2007/FpML-4-3
Type: fpml:DateOffset
Containing Schema: fpml-shared-4-3.xsd
MinOccurs (1)
MaxOccurs unbounded
Abstract
Collapse XSD Schema Diagram:
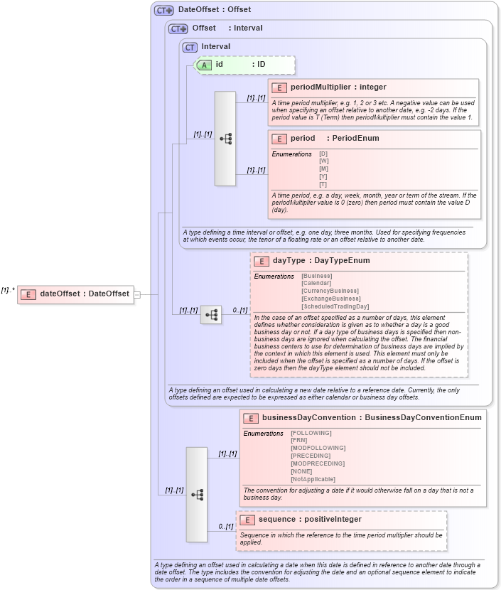
Drilldown into sequence in schema fpml-shared-4-3_xsd Drilldown into businessDayConvention in schema fpml-shared-4-3_xsd Drilldown into dayType in schema fpml-shared-4-3_xsd Drilldown into period in schema fpml-shared-4-3_xsd Drilldown into periodMultiplier in schema fpml-shared-4-3_xsd Drilldown into id in schema fpml-shared-4-3_xsd Drilldown into Interval in schema fpml-shared-4-3_xsd Drilldown into Offset in schema fpml-shared-4-3_xsd Drilldown into DateOffset in schema fpml-shared-4-3_xsdXSD Diagram of dateOffset in schema fpml-shared-4-3_xsd (Financial products Markup Language (FpML®))
Collapse XSD Schema Code:
<xsd:element name="dateOffset" type="DateOffset" maxOccurs="unbounded" />
Collapse Child Elements:
Name Type Min Occurs Max Occurs
periodMultiplier fpml:periodMultiplier (1) (1)
period fpml:period (1) (1)
dayType fpml:dayType 0 (1)
businessDayConvention fpml:businessDayConvention (1) (1)
sequence fpml:sequence 0 (1)
Collapse Child Attributes:
Name Type Default Value Use
id fpml:id (Optional)
Collapse Derivation Tree: