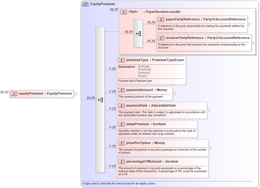
Definition Type: Element
Name: equityPremium
Namespace: http://www.fpml.org/2007/FpML-4-3
Type: fpml:EquityPremium
Containing Schema: fpml-eqd-4-3.xsd
MinOccurs (1)
MaxOccurs (1)
Abstract
Collapse XSD Schema Diagram:
Drilldown into percentageOfNotional in schema fpml-eq-shared-4-3_xsd Drilldown into pricePerOption in schema fpml-eq-shared-4-3_xsd Drilldown into swapPremium in schema fpml-eq-shared-4-3_xsd Drilldown into paymentDate in schema fpml-eq-shared-4-3_xsd Drilldown into paymentAmount in schema fpml-eq-shared-4-3_xsd Drilldown into premiumType in schema fpml-eq-shared-4-3_xsd Drilldown into receiverPartyReference in schema fpml-shared-4-3_xsd Drilldown into payerPartyReference in schema fpml-shared-4-3_xsd Drilldown into PayerReceiver.model in schema fpml-shared-4-3_xsd Drilldown into EquityPremium in schema fpml-eq-shared-4-3_xsdXSD Diagram of equityPremium in schema fpml-eqd-4-3_xsd (Financial products Markup Language (FpML®))
Collapse XSD Schema Code:
<xsd:element name="equityPremium" type="EquityPremium" />
Collapse Child Elements:
Name Type Min Occurs Max Occurs
payerPartyReference fpml:payerPartyReference (1) (1)
receiverPartyReference fpml:receiverPartyReference (1) (1)
premiumType fpml:premiumType 0 (1)
paymentAmount fpml:paymentAmount 0 (1)
paymentDate fpml:paymentDate 0 (1)
swapPremium fpml:swapPremium 0 (1)
pricePerOption fpml:pricePerOption 0 (1)
percentageOfNotional fpml:percentageOfNotional 0 (1)
<xs:group> fpml:PayerReceiver.model (1) (1)
Collapse Derivation Tree: