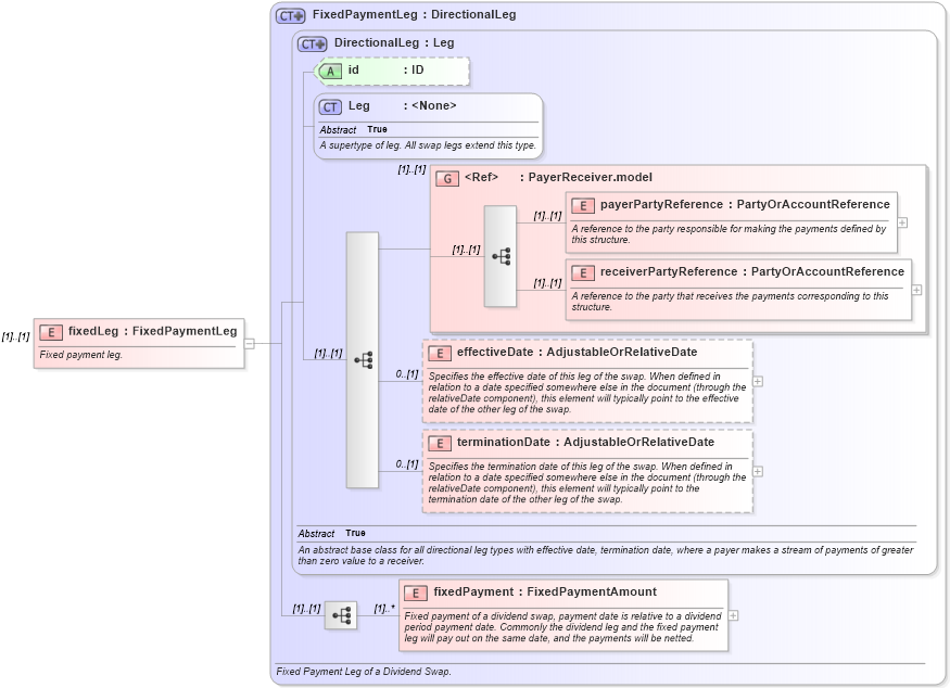
Definition Type: Element
Name: fixedLeg
Namespace: http://www.fpml.org/2007/FpML-4-3
Type: fpml:FixedPaymentLeg
Containing Schema: fpml-dividend-swaps-4-3.xsd
MinOccurs (1)
MaxOccurs (1)
Abstract
Documentation:
Fixed payment leg.
Collapse XSD Schema Diagram:
Drilldown into fixedPayment in schema fpml-dividend-swaps-4-3_xsd Drilldown into terminationDate in schema fpml-eq-shared-4-3_xsd Drilldown into effectiveDate in schema fpml-eq-shared-4-3_xsd Drilldown into receiverPartyReference in schema fpml-shared-4-3_xsd Drilldown into payerPartyReference in schema fpml-shared-4-3_xsd Drilldown into PayerReceiver.model in schema fpml-shared-4-3_xsd Drilldown into Leg in schema fpml-shared-4-3_xsd Drilldown into id in schema fpml-eq-shared-4-3_xsd Drilldown into DirectionalLeg in schema fpml-eq-shared-4-3_xsd Drilldown into FixedPaymentLeg in schema fpml-dividend-swaps-4-3_xsdXSD Diagram of fixedLeg in schema fpml-dividend-swaps-4-3_xsd (Financial products Markup Language (FpML®))
Collapse XSD Schema Code:
<xsd:element name="fixedLeg" type="FixedPaymentLeg">
    <xsd:annotation>
        <xsd:documentation xml:lang="en">Fixed payment leg.</xsd:documentation>
    </xsd:annotation>
</xsd:element>
Collapse Child Elements:
Name Type Min Occurs Max Occurs
payerPartyReference fpml:payerPartyReference (1) (1)
receiverPartyReference fpml:receiverPartyReference (1) (1)
effectiveDate fpml:effectiveDate 0 (1)
terminationDate fpml:terminationDate 0 (1)
fixedPayment fpml:fixedPayment (1) unbounded
<xs:group> fpml:PayerReceiver.model (1) (1)
Collapse Child Attributes:
Name Type Default Value Use
id fpml:id (Optional)
Collapse Derivation Tree: