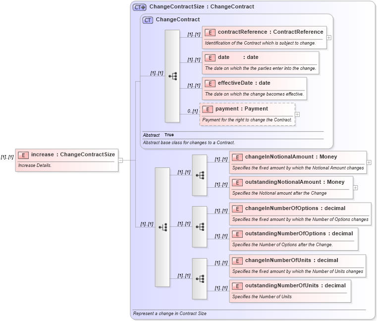
Definition Type: Element
Name: increase
Namespace: http://www.fpml.org/2007/FpML-4-3
Type: fpml:ChangeContractSize
Containing Schema: fpml-contract-notification-4-3.xsd
MinOccurs (1)
MaxOccurs (1)
Abstract
Documentation:
Increase Details.
Collapse XSD Schema Diagram:
Drilldown into outstandingNumberOfUnits in schema fpml-doc-4-3_xsd Drilldown into changeInNumberOfUnits in schema fpml-doc-4-3_xsd Drilldown into outstandingNumberOfOptions in schema fpml-doc-4-3_xsd Drilldown into changeInNumberOfOptions in schema fpml-doc-4-3_xsd Drilldown into outstandingNotionalAmount in schema fpml-doc-4-3_xsd Drilldown into changeInNotionalAmount in schema fpml-doc-4-3_xsd Drilldown into payment in schema fpml-doc-4-3_xsd Drilldown into effectiveDate in schema fpml-doc-4-3_xsd Drilldown into date in schema fpml-doc-4-3_xsd Drilldown into contractReference in schema fpml-doc-4-3_xsd Drilldown into ChangeContract in schema fpml-doc-4-3_xsd Drilldown into ChangeContractSize in schema fpml-doc-4-3_xsdXSD Diagram of increase in schema fpml-contract-notification-4-3_xsd (Financial products Markup Language (FpML®))
Collapse XSD Schema Code:
<xsd:element name="increase" type="ChangeContractSize">
    <xsd:annotation>
        <xsd:documentation xml:lang="en">Increase Details.</xsd:documentation>
    </xsd:annotation>
</xsd:element>
Collapse Child Elements:
Name Type Min Occurs Max Occurs
contractReference fpml:contractReference (1) (1)
date fpml:date (1) (1)
effectiveDate fpml:effectiveDate (1) (1)
payment fpml:payment 0 (1)
changeInNotionalAmount fpml:changeInNotionalAmount (1) (1)
outstandingNotionalAmount fpml:outstandingNotionalAmount (1) (1)
changeInNumberOfOptions fpml:changeInNumberOfOptions (1) (1)
outstandingNumberOfOptions fpml:outstandingNumberOfOptions (1) (1)
changeInNumberOfUnits fpml:changeInNumberOfUnits (1) (1)
outstandingNumberOfUnits fpml:outstandingNumberOfUnits (1) (1)
Collapse Derivation Tree: