Documentation for Financial products Markup Language (FpML®)
Definition Type:
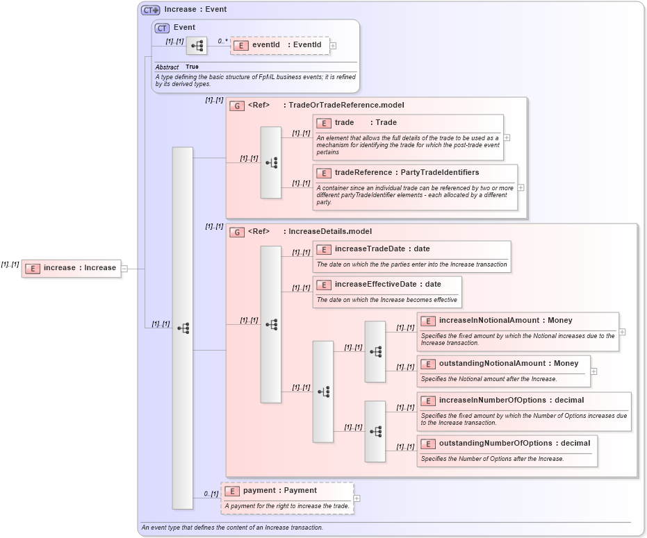
Element
Name:
increase
Namespace:
http://www.fpml.org/2007/FpML-4-3
Type:
fpml
:
Increase
Containing Schema:
fpml-posttrade-negotiation-4-3.xsd
MinOccurs
(1)
MaxOccurs
(1)
Abstract
XSD Schema Diagram:
XSD Schema Code:
<xsd:element name="increase" type="Increase" />
Child Elements:
Name
Type
Min Occurs
Max Occurs
eventId
fpml
:
eventId
0
unbounded
trade
fpml
:
trade
(1)
(1)
tradeReference
fpml
:
tradeReference
(1)
(1)
increaseTradeDate
fpml
:
increaseTradeDate
(1)
(1)
increaseEffectiveDate
fpml
:
increaseEffectiveDate
(1)
(1)
increaseInNotionalAmount
fpml
:
increaseInNotionalAmount
(1)
(1)
outstandingNotionalAmount
fpml
:
outstandingNotionalAmount
(1)
(1)
increaseInNumberOfOptions
fpml
:
increaseInNumberOfOptions
(1)
(1)
outstandingNumberOfOptions
fpml
:
outstandingNumberOfOptions
(1)
(1)
payment
fpml
:
payment
0
(1)
<xs:group>
fpml
:
TradeOrTradeReference.model
(1)
(1)
<xs:group>
fpml
:
IncreaseDetails.model
(1)
(1)
Derivation Tree:
fpml
:
Event
fpml
:
Increase
increase