Definition Type: Element
Name: paymentCalculationPeriod
Namespace: http://www.fpml.org/2007/FpML-4-3
Type: fpml:PaymentCalculationPeriod
Containing Schema: fpml-ird-4-3.xsd
MinOccurs 0
MaxOccurs unbounded
Abstract
Documentation:
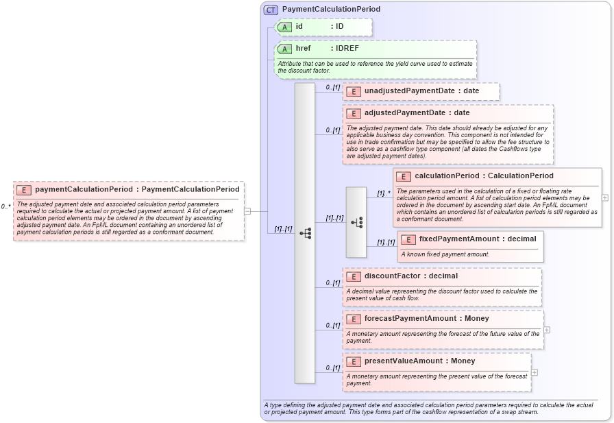
The adjusted payment date and associated calculation period parameters required to calculate the actual or projected payment amount. A list of payment calculation period elements may be ordered in the document by ascending adjusted payment date. An FpML document containing an unordered list of payment calculation periods is still regarded as a conformant document.
Collapse XSD Schema Diagram:
Drilldown into presentValueAmount in schema fpml-ird-4-3_xsd Drilldown into forecastPaymentAmount in schema fpml-ird-4-3_xsd Drilldown into discountFactor in schema fpml-ird-4-3_xsd Drilldown into fixedPaymentAmount in schema fpml-ird-4-3_xsd Drilldown into calculationPeriod in schema fpml-ird-4-3_xsd Drilldown into adjustedPaymentDate in schema fpml-ird-4-3_xsd Drilldown into unadjustedPaymentDate in schema fpml-ird-4-3_xsd Drilldown into href in schema fpml-ird-4-3_xsd Drilldown into id in schema fpml-ird-4-3_xsd Drilldown into PaymentCalculationPeriod in schema fpml-ird-4-3_xsdXSD Diagram of paymentCalculationPeriod in schema fpml-ird-4-3_xsd (Financial products Markup Language (FpML®))
Collapse XSD Schema Code:
<xsd:element name="paymentCalculationPeriod" type="PaymentCalculationPeriod" minOccurs="0" maxOccurs="unbounded">
    <xsd:annotation>
        <xsd:documentation xml:lang="en">The adjusted payment date and associated calculation period parameters required to calculate the actual or projected payment amount. A list of payment calculation period elements may be ordered in the document by ascending adjusted payment date. An FpML document containing an unordered list of payment calculation periods is still regarded as a conformant document.</xsd:documentation>
    </xsd:annotation>
</xsd:element>
Collapse Child Elements:
Name Type Min Occurs Max Occurs
unadjustedPaymentDate fpml:unadjustedPaymentDate 0 (1)
adjustedPaymentDate fpml:adjustedPaymentDate 0 (1)
calculationPeriod fpml:calculationPeriod (1) unbounded
fixedPaymentAmount fpml:fixedPaymentAmount (1) (1)
discountFactor fpml:discountFactor 0 (1)
forecastPaymentAmount fpml:forecastPaymentAmount 0 (1)
presentValueAmount fpml:presentValueAmount 0 (1)
Collapse Child Attributes:
Name Type Default Value Use
id fpml:id (Optional)
href fpml:href (Optional)
Collapse Derivation Tree: