Definition Type: ComplexType
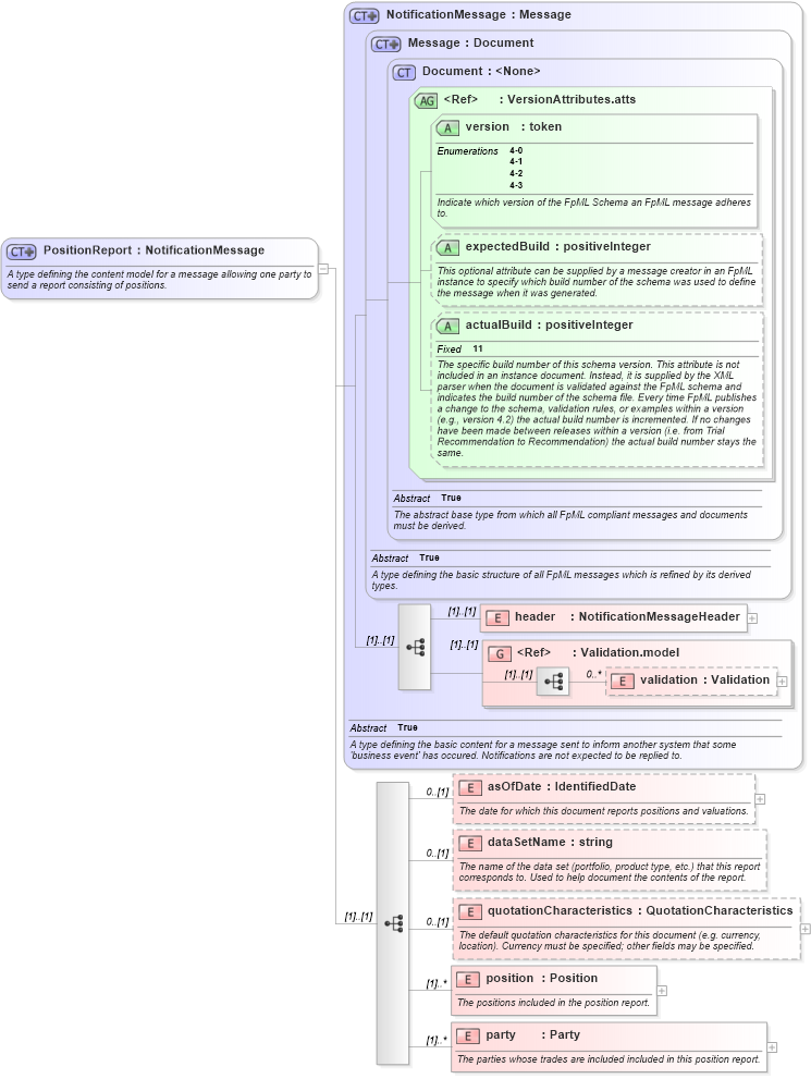
Name: PositionReport
Namespace: http://www.fpml.org/2007/FpML-4-3
Type: fpml:NotificationMessage
Containing Schema: fpml-reporting-4-3.xsd
Abstract
Documentation:
A type defining the content model for a message allowing one party to send a report consisting of positions.
Collapse XSD Schema Diagram:
Drilldown into party in schema fpml-reporting-4-3_xsd Drilldown into position in schema fpml-reporting-4-3_xsd Drilldown into quotationCharacteristics in schema fpml-reporting-4-3_xsd Drilldown into dataSetName in schema fpml-reporting-4-3_xsd Drilldown into asOfDate in schema fpml-reporting-4-3_xsd Drilldown into validation in schema fpml-doc-4-3_xsd Drilldown into Validation.model in schema fpml-doc-4-3_xsd Drilldown into header in schema fpml-msg-4-3_xsd Drilldown into actualBuild in schema fpml-doc-4-3_xsd Drilldown into expectedBuild in schema fpml-doc-4-3_xsd Drilldown into version in schema fpml-doc-4-3_xsd Drilldown into VersionAttributes.atts in schema fpml-doc-4-3_xsd Drilldown into Document in schema fpml-doc-4-3_xsd Drilldown into Message in schema fpml-msg-4-3_xsd Drilldown into NotificationMessage in schema fpml-msg-4-3_xsdXSD Diagram of PositionReport in schema fpml-reporting-4-3_xsd (Financial products Markup Language (FpML®))
Collapse XSD Schema Code:
<xsd:complexType name="PositionReport">
    <xsd:annotation>
        <xsd:documentation xml:lang="en">A type defining the content model for a message allowing one party to send a report consisting of positions.</xsd:documentation>
    </xsd:annotation>
    <xsd:complexContent>
        <xsd:extension base="NotificationMessage">
            <xsd:sequence>
                <xsd:element name="asOfDate" type="IdentifiedDate" minOccurs="0">
                    <xsd:annotation>
                        <xsd:documentation xml:lang="en">The date for which this document reports positions and valuations.</xsd:documentation>
                    </xsd:annotation>
                </xsd:element>
                <xsd:element name="dataSetName" type="xsd:string" minOccurs="0">
                    <xsd:annotation>
                        <xsd:documentation xml:lang="en">The name of the data set (portfolio, product type, etc.) that this report corresponds to. Used to help document the contents of the report.</xsd:documentation>
                    </xsd:annotation>
                </xsd:element>
                <xsd:element name="quotationCharacteristics" type="QuotationCharacteristics" minOccurs="0">
                    <xsd:annotation>
                        <xsd:documentation xml:lang="en">The default quotation characteristics for this document (e.g. currency, location). Currency must be specified; other fields may be specified.</xsd:documentation>
                    </xsd:annotation>
                </xsd:element>
                <xsd:element name="position" type="Position" maxOccurs="unbounded">
                    <xsd:annotation>
                        <xsd:documentation xml:lang="en">The positions included in the position report.</xsd:documentation>
                    </xsd:annotation>
                </xsd:element>
                <xsd:element name="party" type="Party" maxOccurs="unbounded">
                    <xsd:annotation>
                        <xsd:documentation xml:lang="en">The parties whose trades are included included in this position report.</xsd:documentation>
                    </xsd:annotation>
                </xsd:element>
            </xsd:sequence>
        </xsd:extension>
    </xsd:complexContent>
</xsd:complexType>
Collapse Child Elements:
Name Type Min Occurs Max Occurs
header fpml:header (1) (1)
validation fpml:validation 0 unbounded
asOfDate fpml:asOfDate 0 (1)
dataSetName fpml:dataSetName 0 (1)
quotationCharacteristics fpml:quotationCharacteristics 0 (1)
position fpml:position (1) unbounded
party fpml:party (1) unbounded
<xs:group> fpml:Validation.model (1) (1)
Collapse Child Attributes:
Name Type Default Value Use
version fpml:version Required
expectedBuild fpml:expectedBuild (Optional)
actualBuild fpml:actualBuild (Optional)
Collapse Derivation Tree: