Definition Type: ComplexType
Name: Premium
Namespace: http://www.fpml.org/2007/FpML-4-3
Type: fpml:SimplePayment
Containing Schema: fpml-option-shared-4-3.xsd
Abstract
Documentation:
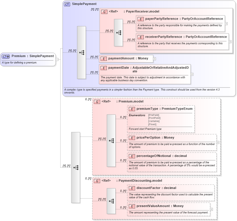
A type for defining a premium.
Collapse XSD Schema Diagram:
Drilldown into presentValueAmount in schema fpml-shared-4-3_xsd Drilldown into discountFactor in schema fpml-shared-4-3_xsd Drilldown into PaymentDiscounting.model in schema fpml-shared-4-3_xsd Drilldown into percentageOfNotional in schema fpml-shared-4-3_xsd Drilldown into pricePerOption in schema fpml-shared-4-3_xsd Drilldown into premiumType in schema fpml-shared-4-3_xsd Drilldown into Premium.model in schema fpml-shared-4-3_xsd Drilldown into paymentDate in schema fpml-shared-4-3_xsd Drilldown into paymentAmount in schema fpml-shared-4-3_xsd Drilldown into receiverPartyReference in schema fpml-shared-4-3_xsd Drilldown into payerPartyReference in schema fpml-shared-4-3_xsd Drilldown into PayerReceiver.model in schema fpml-shared-4-3_xsd Drilldown into SimplePayment in schema fpml-shared-4-3_xsdXSD Diagram of Premium in schema fpml-option-shared-4-3_xsd (Financial products Markup Language (FpML®))
Collapse XSD Schema Code:
<xsd:complexType name="Premium">
    <xsd:annotation>
        <xsd:documentation xml:lang="en">A type for defining a premium.</xsd:documentation>
    </xsd:annotation>
    <xsd:complexContent>
        <xsd:extension base="SimplePayment">
            <xsd:sequence>
                <xsd:group ref="Premium.model" minOccurs="0" />
                <xsd:group ref="PaymentDiscounting.model" minOccurs="0" />
            </xsd:sequence>
        </xsd:extension>
    </xsd:complexContent>
</xsd:complexType>
Collapse Child Elements:
Name Type Min Occurs Max Occurs
payerPartyReference fpml:payerPartyReference (1) (1)
receiverPartyReference fpml:receiverPartyReference (1) (1)
paymentAmount fpml:paymentAmount (1) (1)
paymentDate fpml:paymentDate (1) (1)
premiumType fpml:premiumType 0 (1)
pricePerOption fpml:pricePerOption 0 (1)
percentageOfNotional fpml:percentageOfNotional 0 (1)
discountFactor fpml:discountFactor 0 (1)
presentValueAmount fpml:presentValueAmount 0 (1)
<xs:group> fpml:PayerReceiver.model (1) (1)
<xs:group> fpml:Premium.model 0 (1)
<xs:group> fpml:PaymentDiscounting.model 0 (1)
Collapse Derivation Tree:
Collapse References:
fpml:premium