Definition Type: Element
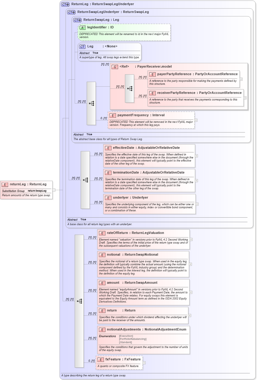
Name: returnLeg
Namespace: http://www.fpml.org/2007/FpML-4-3
Type: fpml:ReturnLeg
Containing Schema: fpml-eq-shared-4-3.xsd
Abstract
Documentation:
Return amounts of the return type swap.
Collapse XSD Schema Diagram:
Drilldown into fxFeature in schema fpml-eq-shared-4-3_xsd Drilldown into notionalAdjustments in schema fpml-eq-shared-4-3_xsd Drilldown into return in schema fpml-eq-shared-4-3_xsd Drilldown into amount in schema fpml-eq-shared-4-3_xsd Drilldown into notional in schema fpml-eq-shared-4-3_xsd Drilldown into rateOfReturn in schema fpml-eq-shared-4-3_xsd Drilldown into underlyer in schema fpml-eq-shared-4-3_xsd Drilldown into terminationDate in schema fpml-eq-shared-4-3_xsd Drilldown into effectiveDate in schema fpml-eq-shared-4-3_xsd Drilldown into paymentFrequency in schema fpml-eq-shared-4-3_xsd Drilldown into receiverPartyReference in schema fpml-shared-4-3_xsd Drilldown into payerPartyReference in schema fpml-shared-4-3_xsd Drilldown into PayerReceiver.model in schema fpml-shared-4-3_xsd Drilldown into Leg in schema fpml-shared-4-3_xsd Drilldown into legIdentifier in schema fpml-eq-shared-4-3_xsd Drilldown into ReturnSwapLeg in schema fpml-eq-shared-4-3_xsd Drilldown into ReturnSwapLegUnderlyer in schema fpml-eq-shared-4-3_xsd Drilldown into ReturnLeg in schema fpml-eq-shared-4-3_xsdXSD Diagram of returnLeg in schema fpml-eq-shared-4-3_xsd (Financial products Markup Language (FpML®))
Collapse XSD Schema Code:
<xsd:element name="returnLeg" type="ReturnLeg" substitutionGroup="returnSwapLeg">
    <xsd:annotation>
        <xsd:documentation xml:lang="en">Return amounts of the return type swap.</xsd:documentation>
    </xsd:annotation>
</xsd:element>
Collapse Child Elements:
Name Type Min Occurs Max Occurs
payerPartyReference fpml:payerPartyReference (1) (1)
receiverPartyReference fpml:receiverPartyReference (1) (1)
paymentFrequency fpml:paymentFrequency 0 (1)
effectiveDate fpml:effectiveDate (1) (1)
terminationDate fpml:terminationDate (1) (1)
underlyer fpml:underlyer (1) (1)
rateOfReturn fpml:rateOfReturn (1) (1)
notional fpml:notional (1) (1)
amount fpml:amount (1) (1)
return fpml:return (1) (1)
notionalAdjustments fpml:notionalAdjustments (1) (1)
fxFeature fpml:fxFeature 0 (1)
<xs:group> fpml:PayerReceiver.model (1) (1)
Collapse Child Attributes:
Name Type Default Value Use
legIdentifier fpml:legIdentifier (Optional)
Collapse Derivation Tree:
Collapse References:
fpml:returnSwapLeg