Definition Type: ComplexType
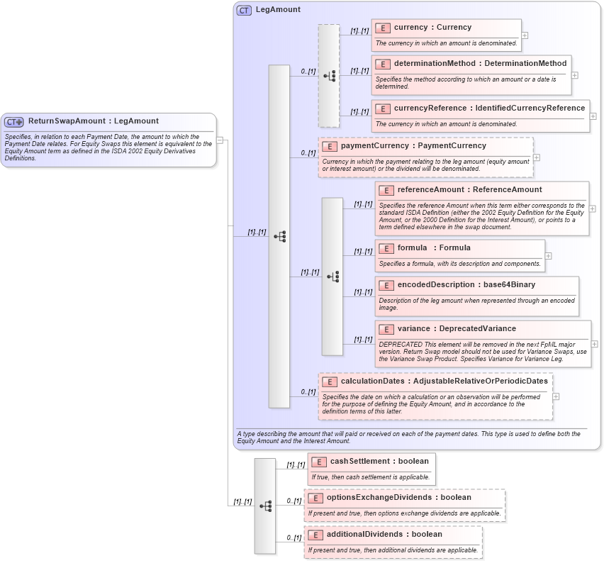
Name: ReturnSwapAmount
Namespace: http://www.fpml.org/2007/FpML-4-3
Type: fpml:LegAmount
Containing Schema: fpml-eq-shared-4-3.xsd
Abstract
Documentation:
Specifies, in relation to each Payment Date, the amount to which the Payment Date relates. For Equity Swaps this element is equivalent to the Equity Amount term as defined in the ISDA 2002 Equity Derivatives Definitions.
Collapse XSD Schema Diagram:
Drilldown into additionalDividends in schema fpml-eq-shared-4-3_xsd Drilldown into optionsExchangeDividends in schema fpml-eq-shared-4-3_xsd Drilldown into cashSettlement in schema fpml-eq-shared-4-3_xsd Drilldown into calculationDates in schema fpml-eq-shared-4-3_xsd Drilldown into variance in schema fpml-eq-shared-4-3_xsd Drilldown into encodedDescription in schema fpml-eq-shared-4-3_xsd Drilldown into formula in schema fpml-eq-shared-4-3_xsd Drilldown into referenceAmount in schema fpml-eq-shared-4-3_xsd Drilldown into paymentCurrency in schema fpml-eq-shared-4-3_xsd Drilldown into currencyReference in schema fpml-eq-shared-4-3_xsd Drilldown into determinationMethod in schema fpml-eq-shared-4-3_xsd Drilldown into currency in schema fpml-eq-shared-4-3_xsd Drilldown into LegAmount in schema fpml-eq-shared-4-3_xsdXSD Diagram of ReturnSwapAmount in schema fpml-eq-shared-4-3_xsd (Financial products Markup Language (FpML®))
Collapse XSD Schema Code:
<xsd:complexType name="ReturnSwapAmount">
    <xsd:annotation>
        <xsd:documentation xml:lang="en">Specifies, in relation to each Payment Date, the amount to which the Payment Date relates. For Equity Swaps this element is equivalent to the Equity Amount term as defined in the ISDA 2002 Equity Derivatives Definitions.</xsd:documentation>
    </xsd:annotation>
    <xsd:complexContent>
        <xsd:extension base="LegAmount">
            <xsd:sequence>
                <xsd:element name="cashSettlement" type="xsd:boolean">
                    <xsd:annotation>
                        <xsd:documentation xml:lang="en">If true, then cash settlement is applicable.</xsd:documentation>
                    </xsd:annotation>
                </xsd:element>
                <xsd:element name="optionsExchangeDividends" type="xsd:boolean" minOccurs="0">
                    <xsd:annotation>
                        <xsd:documentation xml:lang="en">If present and true, then options exchange dividends are applicable.</xsd:documentation>
                    </xsd:annotation>
                </xsd:element>
                <xsd:element name="additionalDividends" type="xsd:boolean" minOccurs="0">
                    <xsd:annotation>
                        <xsd:documentation xml:lang="en">If present and true, then additional dividends are applicable.</xsd:documentation>
                    </xsd:annotation>
                </xsd:element>
            </xsd:sequence>
        </xsd:extension>
    </xsd:complexContent>
</xsd:complexType>
Collapse Child Elements:
Name Type Min Occurs Max Occurs
currency fpml:currency (1) (1)
determinationMethod fpml:determinationMethod (1) (1)
currencyReference fpml:currencyReference (1) (1)
paymentCurrency fpml:paymentCurrency 0 (1)
referenceAmount fpml:referenceAmount (1) (1)
formula fpml:formula (1) (1)
encodedDescription fpml:encodedDescription (1) (1)
variance fpml:variance (1) (1)
calculationDates fpml:calculationDates 0 (1)
cashSettlement fpml:cashSettlement (1) (1)
optionsExchangeDividends fpml:optionsExchangeDividends 0 (1)
additionalDividends fpml:additionalDividends 0 (1)
Collapse Derivation Tree:
Collapse References:
fpml:amount, fpml:DeprecatedVarianceAmount, fpml:equityAmount