Definition Type: Element
Name: sensitivityDefinition
Namespace: http://www.fpml.org/2007/FpML-4-3
Type: fpml:SensitivityDefinition
Containing Schema: fpml-riskdef-4-3.xsd
MinOccurs 0
MaxOccurs unbounded
Abstract
Documentation:
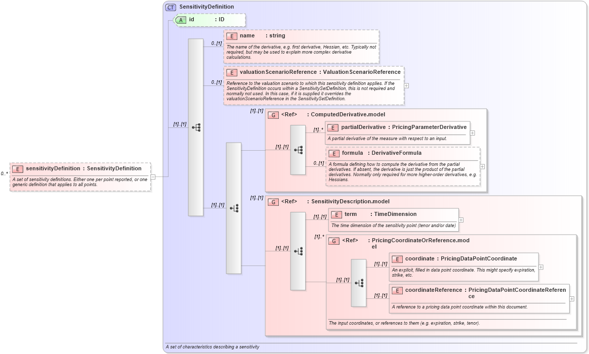
A set of sensitivity definitions. Either one per point reported, or one generic definition that applies to all points.
Collapse XSD Schema Diagram:
Drilldown into coordinateReference in schema fpml-riskdef-4-3_xsd Drilldown into coordinate in schema fpml-riskdef-4-3_xsd Drilldown into PricingCoordinateOrReference.model in schema fpml-riskdef-4-3_xsd Drilldown into term in schema fpml-riskdef-4-3_xsd Drilldown into SensitivityDescription.model in schema fpml-riskdef-4-3_xsd Drilldown into formula in schema fpml-riskdef-4-3_xsd Drilldown into partialDerivative in schema fpml-riskdef-4-3_xsd Drilldown into ComputedDerivative.model in schema fpml-riskdef-4-3_xsd Drilldown into valuationScenarioReference in schema fpml-riskdef-4-3_xsd Drilldown into name in schema fpml-riskdef-4-3_xsd Drilldown into id in schema fpml-riskdef-4-3_xsd Drilldown into SensitivityDefinition in schema fpml-riskdef-4-3_xsdXSD Diagram of sensitivityDefinition in schema fpml-riskdef-4-3_xsd (Financial products Markup Language (FpML®))
Collapse XSD Schema Code:
<xsd:element name="sensitivityDefinition" type="SensitivityDefinition" minOccurs="0" maxOccurs="unbounded">
    <xsd:annotation>
        <xsd:documentation xml:lang="en">A set of sensitivity definitions. Either one per point reported, or one generic definition that applies to all points.</xsd:documentation>
    </xsd:annotation>
</xsd:element>
Collapse Child Elements:
Name Type Min Occurs Max Occurs
name fpml:name 0 (1)
valuationScenarioReference fpml:valuationScenarioReference 0 (1)
partialDerivative fpml:partialDerivative (1) unbounded
formula fpml:formula 0 (1)
term fpml:term (1) (1)
coordinate fpml:coordinate (1) (1)
coordinateReference fpml:coordinateReference (1) (1)
<xs:group> fpml:ComputedDerivative.model (1) (1)
<xs:group> fpml:SensitivityDescription.model (1) (1)
<xs:group> fpml:PricingCoordinateOrReference.model (1) unbounded
Collapse Child Attributes:
Name Type Default Value Use
id fpml:id (Optional)
Collapse Derivation Tree: