Definition Type: Element
Name: termDeposit
Namespace: http://www.fpml.org/2007/FpML-4-3
Type: fpml:TermDeposit
Containing Schema: fpml-fx-4-3.xsd
Abstract
Documentation:
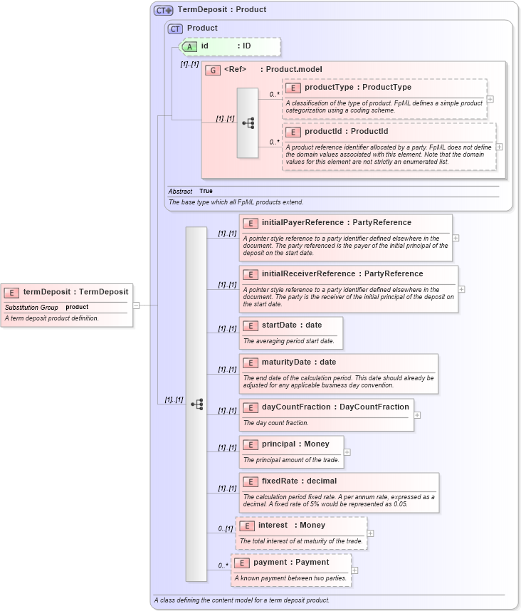
A term deposit product definition.
Collapse XSD Schema Diagram:
Drilldown into payment in schema fpml-fx-4-3_xsd Drilldown into interest in schema fpml-fx-4-3_xsd Drilldown into fixedRate in schema fpml-fx-4-3_xsd Drilldown into principal in schema fpml-fx-4-3_xsd Drilldown into dayCountFraction in schema fpml-fx-4-3_xsd Drilldown into maturityDate in schema fpml-fx-4-3_xsd Drilldown into startDate in schema fpml-fx-4-3_xsd Drilldown into initialReceiverReference in schema fpml-fx-4-3_xsd Drilldown into initialPayerReference in schema fpml-fx-4-3_xsd Drilldown into productId in schema fpml-shared-4-3_xsd Drilldown into productType in schema fpml-shared-4-3_xsd Drilldown into Product.model in schema fpml-shared-4-3_xsd Drilldown into id in schema fpml-shared-4-3_xsd Drilldown into Product in schema fpml-shared-4-3_xsd Drilldown into TermDeposit in schema fpml-fx-4-3_xsdXSD Diagram of termDeposit in schema fpml-fx-4-3_xsd (Financial products Markup Language (FpML®))
Collapse XSD Schema Code:
<xsd:element name="termDeposit" type="TermDeposit" substitutionGroup="product">
    <xsd:annotation>
        <xsd:documentation xml:lang="en">A term deposit product definition.</xsd:documentation>
    </xsd:annotation>
</xsd:element>
Collapse Child Elements:
Name Type Min Occurs Max Occurs
productType fpml:productType 0 unbounded
productId fpml:productId 0 unbounded
initialPayerReference fpml:initialPayerReference (1) (1)
initialReceiverReference fpml:initialReceiverReference (1) (1)
startDate fpml:startDate (1) (1)
maturityDate fpml:maturityDate (1) (1)
dayCountFraction fpml:dayCountFraction (1) (1)
principal fpml:principal (1) (1)
fixedRate fpml:fixedRate (1) (1)
interest fpml:interest 0 (1)
payment fpml:payment 0 unbounded
Collapse Child Attributes:
Name Type Default Value Use
id fpml:id (Optional)
Collapse Derivation Tree:
Collapse References:
fpml:product