Definition Type: ComplexType
Name: TradeAmended
Namespace: http://www.fpml.org/2007/FpML-4-3
Type: fpml:NotificationMessage
Containing Schema: fpml-trade-notification-4-3.xsd
Abstract
Documentation:
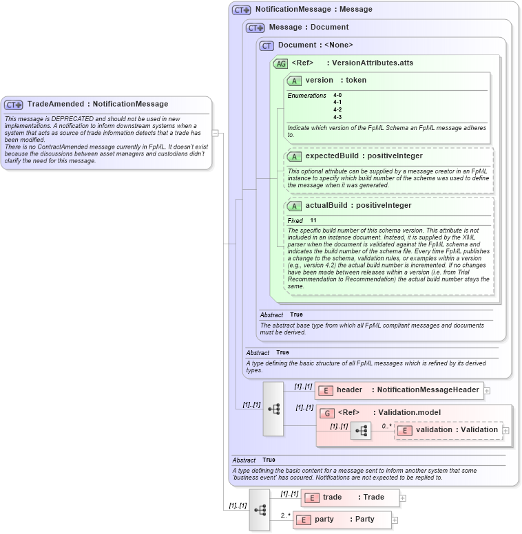
This message is DEPRECATED and should not be used in new implementations. A notification to inform downstream systems when a system that acts as source of trade information detects that a trade has been modified. There is no ContractAmended message currently in FpML. It doesn't exist because the discussions between asset managers and custodians didn't clarify the need for this message.
Collapse XSD Schema Diagram:
Drilldown into party in schema fpml-trade-notification-4-3_xsd Drilldown into trade in schema fpml-trade-notification-4-3_xsd Drilldown into validation in schema fpml-doc-4-3_xsd Drilldown into Validation.model in schema fpml-doc-4-3_xsd Drilldown into header in schema fpml-msg-4-3_xsd Drilldown into actualBuild in schema fpml-doc-4-3_xsd Drilldown into expectedBuild in schema fpml-doc-4-3_xsd Drilldown into version in schema fpml-doc-4-3_xsd Drilldown into VersionAttributes.atts in schema fpml-doc-4-3_xsd Drilldown into Document in schema fpml-doc-4-3_xsd Drilldown into Message in schema fpml-msg-4-3_xsd Drilldown into NotificationMessage in schema fpml-msg-4-3_xsdXSD Diagram of TradeAmended in schema fpml-trade-notification-4-3_xsd (Financial products Markup Language (FpML®))
Collapse XSD Schema Code:
<xsd:complexType name="TradeAmended" fpml-annotation:deprecated="true" fpml-annotation:deprecatedReason="Misuse of this message was causing interoperability problems." xmlns:fpml-annotation="http://www.fpml.org/annotation">
    <xsd:annotation>
        <xsd:documentation xml:lang="en">This message is DEPRECATED and should not be used in new implementations. A notification to inform downstream systems when a system that acts as source of trade information detects that a trade has been modified.</xsd:documentation>
        <xsd:documentation xml:lang="en">There is no ContractAmended message currently in FpML. It doesn't exist because the discussions between asset managers and custodians didn't clarify the need for this message.</xsd:documentation>
    </xsd:annotation>
    <xsd:complexContent>
        <xsd:extension base="NotificationMessage">
            <xsd:sequence>
                <xsd:element name="trade" type="Trade" />
                <xsd:element name="party" type="Party" minOccurs="2" maxOccurs="unbounded" />
            </xsd:sequence>
        </xsd:extension>
    </xsd:complexContent>
</xsd:complexType>
Collapse Child Elements:
Name Type Min Occurs Max Occurs
header fpml:header (1) (1)
validation fpml:validation 0 unbounded
trade fpml:trade (1) (1)
party fpml:party 2 unbounded
<xs:group> fpml:Validation.model (1) (1)
Collapse Child Attributes:
Name Type Default Value Use
version fpml:version Required
expectedBuild fpml:expectedBuild (Optional)
actualBuild fpml:actualBuild (Optional)
Collapse Derivation Tree: