Definition Type: Element
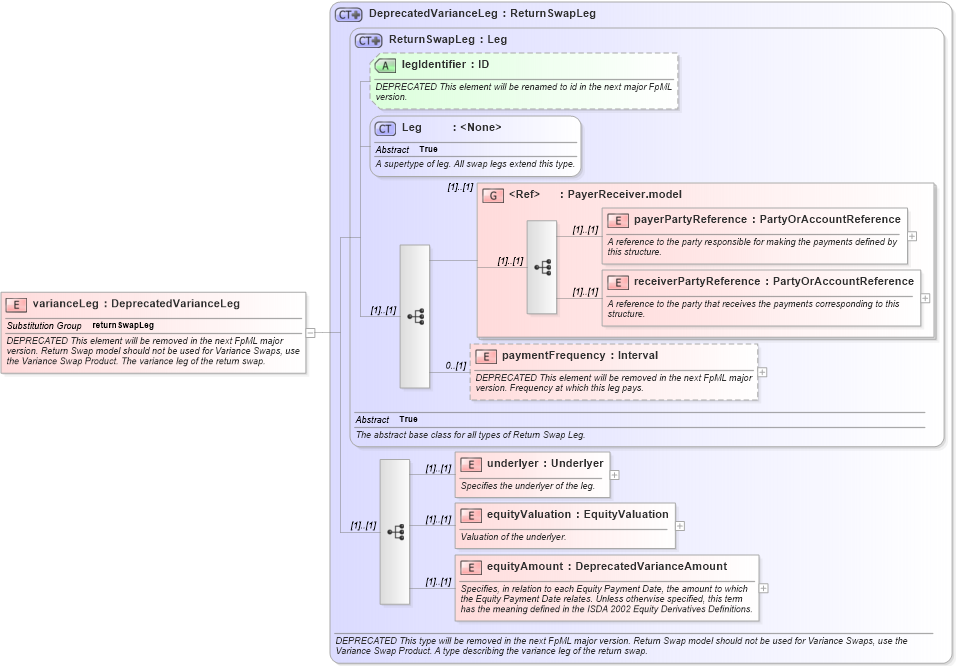
Name: varianceLeg
Namespace: http://www.fpml.org/2007/FpML-4-3
Type: fpml:DeprecatedVarianceLeg
Containing Schema: fpml-eq-shared-4-3.xsd
Abstract
Documentation:
DEPRECATED This element will be removed in the next FpML major version. Return Swap model should not be used for Variance Swaps, use the Variance Swap Product. The variance leg of the return swap.
Collapse XSD Schema Diagram:
Drilldown into equityAmount in schema fpml-eq-shared-4-3_xsd Drilldown into equityValuation in schema fpml-eq-shared-4-3_xsd Drilldown into underlyer in schema fpml-eq-shared-4-3_xsd Drilldown into paymentFrequency in schema fpml-eq-shared-4-3_xsd Drilldown into receiverPartyReference in schema fpml-shared-4-3_xsd Drilldown into payerPartyReference in schema fpml-shared-4-3_xsd Drilldown into PayerReceiver.model in schema fpml-shared-4-3_xsd Drilldown into Leg in schema fpml-shared-4-3_xsd Drilldown into legIdentifier in schema fpml-eq-shared-4-3_xsd Drilldown into ReturnSwapLeg in schema fpml-eq-shared-4-3_xsd Drilldown into DeprecatedVarianceLeg in schema fpml-eq-shared-4-3_xsdXSD Diagram of varianceLeg in schema fpml-eq-shared-4-3_xsd (Financial products Markup Language (FpML®))
Collapse XSD Schema Code:
<xsd:element name="varianceLeg" type="DeprecatedVarianceLeg" substitutionGroup="returnSwapLeg" fpml-annotation:deprecated="true" fpml-annotation:deprecatedReason="Return Swap model should not be used for Variance Swaps, use the Variance Swap Product" xmlns:fpml-annotation="http://www.fpml.org/annotation">
    <xsd:annotation>
        <xsd:documentation xml:lang="en">DEPRECATED This element will be removed in the next FpML major version. Return Swap model should not be used for Variance Swaps, use the Variance Swap Product. The variance leg of the return swap.</xsd:documentation>
    </xsd:annotation>
</xsd:element>
Collapse Child Elements:
Name Type Min Occurs Max Occurs
payerPartyReference fpml:payerPartyReference (1) (1)
receiverPartyReference fpml:receiverPartyReference (1) (1)
paymentFrequency fpml:paymentFrequency 0 (1)
underlyer fpml:underlyer (1) (1)
equityValuation fpml:equityValuation (1) (1)
equityAmount fpml:equityAmount (1) (1)
<xs:group> fpml:PayerReceiver.model (1) (1)
Collapse Child Attributes:
Name Type Default Value Use
legIdentifier fpml:legIdentifier (Optional)
Collapse Derivation Tree:
Collapse References:
fpml:returnSwapLeg