Definition Type: Element
Name: yieldCurveValuation
Namespace: http://www.fpml.org/2007/FpML-4-3
Type: fpml:YieldCurveValuation
Containing Schema: fpml-mktenv-4-3.xsd
Abstract
Collapse XSD Schema Diagram:
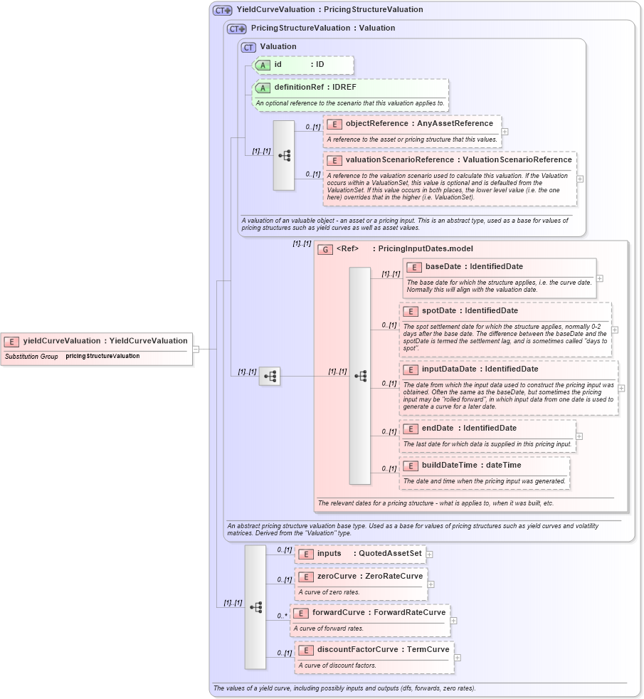
Drilldown into discountFactorCurve in schema fpml-mktenv-4-3_xsd Drilldown into forwardCurve in schema fpml-mktenv-4-3_xsd Drilldown into zeroCurve in schema fpml-mktenv-4-3_xsd Drilldown into inputs in schema fpml-mktenv-4-3_xsd Drilldown into buildDateTime in schema fpml-riskdef-4-3_xsd Drilldown into endDate in schema fpml-riskdef-4-3_xsd Drilldown into inputDataDate in schema fpml-riskdef-4-3_xsd Drilldown into spotDate in schema fpml-riskdef-4-3_xsd Drilldown into baseDate in schema fpml-riskdef-4-3_xsd Drilldown into PricingInputDates.model in schema fpml-riskdef-4-3_xsd Drilldown into valuationScenarioReference in schema fpml-riskdef-4-3_xsd Drilldown into objectReference in schema fpml-riskdef-4-3_xsd Drilldown into definitionRef in schema fpml-riskdef-4-3_xsd Drilldown into id in schema fpml-riskdef-4-3_xsd Drilldown into Valuation in schema fpml-riskdef-4-3_xsd Drilldown into PricingStructureValuation in schema fpml-riskdef-4-3_xsd Drilldown into YieldCurveValuation in schema fpml-mktenv-4-3_xsdXSD Diagram of yieldCurveValuation in schema fpml-mktenv-4-3_xsd (Financial products Markup Language (FpML®))
Collapse XSD Schema Code:
<xsd:element name="yieldCurveValuation" type="YieldCurveValuation" substitutionGroup="pricingStructureValuation" />
Collapse Child Elements:
Name Type Min Occurs Max Occurs
objectReference fpml:objectReference 0 (1)
valuationScenarioReference fpml:valuationScenarioReference 0 (1)
baseDate fpml:baseDate (1) (1)
spotDate fpml:spotDate 0 (1)
inputDataDate fpml:inputDataDate 0 (1)
endDate fpml:endDate 0 (1)
buildDateTime fpml:buildDateTime 0 (1)
inputs fpml:inputs 0 (1)
zeroCurve fpml:zeroCurve 0 (1)
forwardCurve fpml:forwardCurve 0 unbounded
discountFactorCurve fpml:discountFactorCurve 0 (1)
<xs:group> fpml:PricingInputDates.model (1) (1)
Collapse Child Attributes:
Name Type Default Value Use
id fpml:id (Optional)
definitionRef fpml:definitionRef (Optional)
Collapse Derivation Tree:
Collapse References:
fpml:pricingStructureValuation