Definition Type: Element
Name: AbstractCT_Catalogue
Namespace: http://niem.gov/niem/external/iso-19139-gmd/draft-0.1/gmx/dhs-gmo/1.0.0
Type: gmx:AbstractCT_Catalogue_Type
Containing Schema: catalogues.xsd
Abstract True
Collapse XSD Schema Diagram:
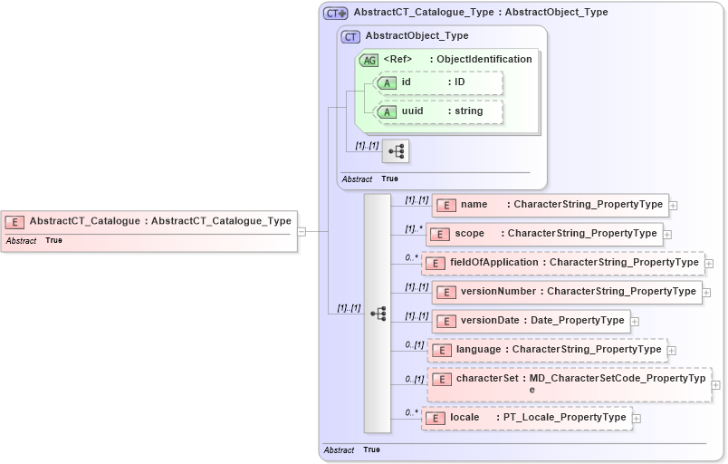
Drilldown into locale in schema catalogues_xsd Drilldown into characterSet in schema catalogues_xsd Drilldown into language in schema catalogues_xsd Drilldown into versionDate in schema catalogues_xsd Drilldown into versionNumber in schema catalogues_xsd Drilldown into fieldOfApplication in schema catalogues_xsd Drilldown into scope in schema catalogues_xsd Drilldown into name in schema catalogues_xsd Drilldown into uuid in schema gcobase_xsd Drilldown into id in schema gcobase_xsd Drilldown into ObjectIdentification in schema gcobase_xsd Drilldown into AbstractObject_Type in schema gcobase_xsd Drilldown into AbstractCT_Catalogue_Type in schema catalogues_xsdXSD Diagram of AbstractCT_Catalogue in schema catalogues_xsd (National Information Exchange Model (NEIM))
Collapse XSD Schema Code:
<xs:element name="AbstractCT_Catalogue" type="gmx:AbstractCT_Catalogue_Type" abstract="true" />
Collapse Child Elements:
Name Type Min Occurs Max Occurs
name gmx:name (1) (1)
scope gmx:scope (1) unbounded
fieldOfApplication gmx:fieldOfApplication 0 unbounded
versionNumber gmx:versionNumber (1) (1)
versionDate gmx:versionDate (1) (1)
language gmx:language 0 (1)
characterSet gmx:characterSet 0 (1)
locale gmx:locale 0 unbounded
Collapse Child Attributes:
Name Type Default Value Use
id gco:id Optional
uuid gco:uuid Optional
Collapse Derivation Tree: