Definition Type: Element
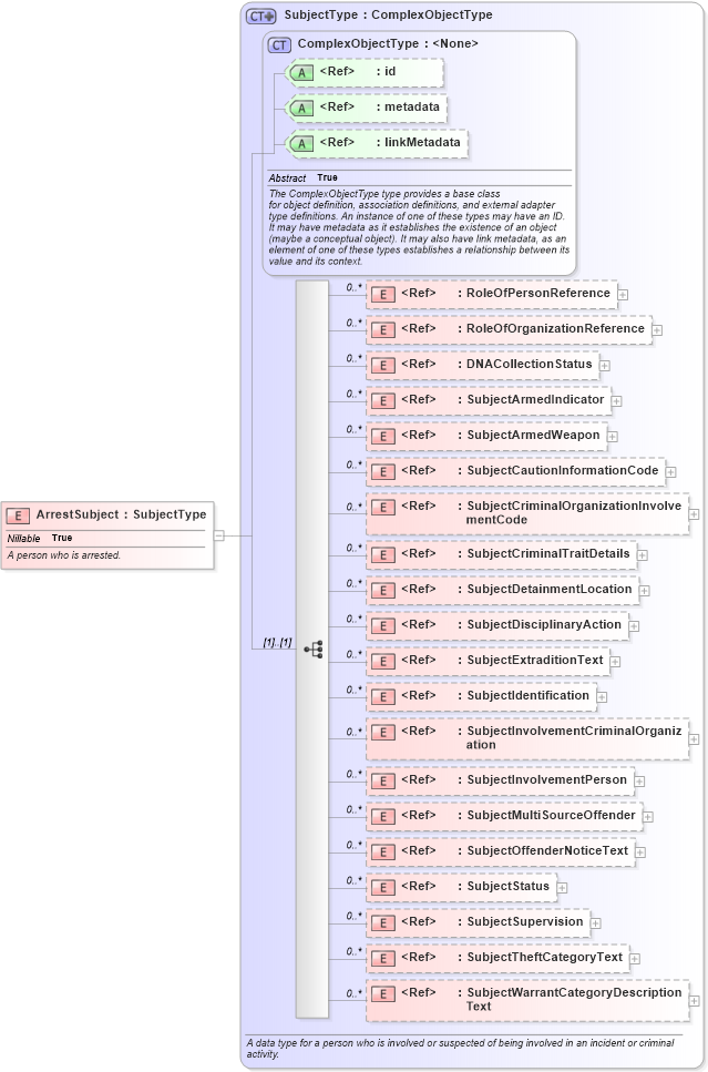
Name: ArrestSubject
Namespace: http://niem.gov/niem/domains/jxdm/4.0
Type: j:SubjectType
Containing Schema: jxdm.xsd
Abstract
Documentation:
A person who is arrested.
Collapse XSD Schema Diagram:
Drilldown into SubjectWarrantCategoryDescriptionText in schema jxdm_xsd Drilldown into SubjectTheftCategoryText in schema jxdm_xsd Drilldown into SubjectSupervision in schema jxdm_xsd Drilldown into SubjectStatus in schema jxdm_xsd Drilldown into SubjectOffenderNoticeText in schema jxdm_xsd Drilldown into SubjectMultiSourceOffender in schema jxdm_xsd Drilldown into SubjectInvolvementPerson in schema jxdm_xsd Drilldown into SubjectInvolvementCriminalOrganization in schema jxdm_xsd Drilldown into SubjectIdentification in schema jxdm_xsd Drilldown into SubjectExtraditionText in schema jxdm_xsd Drilldown into SubjectDisciplinaryAction in schema jxdm_xsd Drilldown into SubjectDetainmentLocation in schema jxdm_xsd Drilldown into SubjectCriminalTraitDetails in schema jxdm_xsd Drilldown into SubjectCriminalOrganizationInvolvementCode in schema jxdm_xsd Drilldown into SubjectCautionInformationCode in schema jxdm_xsd Drilldown into SubjectArmedWeapon in schema jxdm_xsd Drilldown into SubjectArmedIndicator in schema jxdm_xsd Drilldown into DNACollectionStatus in schema jxdm_xsd Drilldown into RoleOfOrganizationReference in schema niem-core_xsd Drilldown into RoleOfPersonReference in schema niem-core_xsd Drilldown into linkMetadata in schema structures_xsd Drilldown into metadata in schema structures_xsd Drilldown into id in schema structures_xsd Drilldown into ComplexObjectType in schema structures_xsd Drilldown into SubjectType in schema jxdm_xsdXSD Diagram of ArrestSubject in schema jxdm_xsd (National Information Exchange Model (NEIM))
Collapse XSD Schema Code:
<xsd:element name="ArrestSubject" type="j:SubjectType" nillable="true">
    <xsd:annotation>
        <xsd:documentation>A person who is arrested.</xsd:documentation>
    </xsd:annotation>
</xsd:element>
Collapse Child Elements:
Name Type Min Occurs Max Occurs
RoleOfPersonReference nc:RoleOfPersonReference 0 unbounded
RoleOfOrganizationReference nc:RoleOfOrganizationReference 0 unbounded
DNACollectionStatus j:DNACollectionStatus 0 unbounded
SubjectArmedIndicator j:SubjectArmedIndicator 0 unbounded
SubjectArmedWeapon j:SubjectArmedWeapon 0 unbounded
SubjectCautionInformationCode j:SubjectCautionInformationCode 0 unbounded
SubjectCriminalOrganizationInvolvementCode j:SubjectCriminalOrganizationInvolvementCode 0 unbounded
SubjectCriminalTraitDetails j:SubjectCriminalTraitDetails 0 unbounded
SubjectDetainmentLocation j:SubjectDetainmentLocation 0 unbounded
SubjectDisciplinaryAction j:SubjectDisciplinaryAction 0 unbounded
SubjectExtraditionText j:SubjectExtraditionText 0 unbounded
SubjectIdentification j:SubjectIdentification 0 unbounded
SubjectInvolvementCriminalOrganization j:SubjectInvolvementCriminalOrganization 0 unbounded
SubjectInvolvementPerson j:SubjectInvolvementPerson 0 unbounded
SubjectMultiSourceOffender j:SubjectMultiSourceOffender 0 unbounded
SubjectOffenderNoticeText j:SubjectOffenderNoticeText 0 unbounded
SubjectStatus j:SubjectStatus 0 unbounded
SubjectSupervision j:SubjectSupervision 0 unbounded
SubjectTheftCategoryText j:SubjectTheftCategoryText 0 unbounded
SubjectWarrantCategoryDescriptionText j:SubjectWarrantCategoryDescriptionText 0 unbounded
Collapse Child Attributes:
Name Type Default Value Use
id s:id (Optional)
metadata s:metadata (Optional)
linkMetadata s:linkMetadata (Optional)
Collapse Derivation Tree: