Definition Type: Element
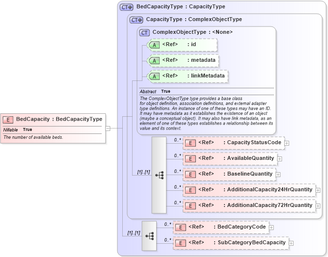
Name: BedCapacity
Namespace: http://niem.gov/niem/domains/emergencyManagement/2.0
Type: em:BedCapacityType
Containing Schema: emergencyManagement.xsd
Abstract
Documentation:
The number of available beds.
Collapse XSD Schema Diagram:
Drilldown into SubCategoryBedCapacity in schema emergencymanagement_xsd Drilldown into BedCategoryCode in schema emergencymanagement_xsd Drilldown into AdditionalCapacity72HrQuantity in schema emergencymanagement_xsd Drilldown into AdditionalCapacity24HrQuantity in schema emergencymanagement_xsd Drilldown into BaselineQuantity in schema emergencymanagement_xsd Drilldown into AvailableQuantity in schema emergencymanagement_xsd Drilldown into CapacityStatusCode in schema emergencymanagement_xsd Drilldown into linkMetadata in schema structures_xsd Drilldown into metadata in schema structures_xsd Drilldown into id in schema structures_xsd Drilldown into ComplexObjectType in schema structures_xsd Drilldown into CapacityType in schema emergencymanagement_xsd Drilldown into BedCapacityType in schema emergencymanagement_xsdXSD Diagram of BedCapacity in schema emergencymanagement_xsd (National Information Exchange Model (NEIM))
Collapse XSD Schema Code:
<xsd:element name="BedCapacity" type="em:BedCapacityType" nillable="true">
    <xsd:annotation>
        <xsd:documentation>The number of available beds.</xsd:documentation>
    </xsd:annotation>
</xsd:element>
Collapse Child Elements:
Name Type Min Occurs Max Occurs
CapacityStatusCode em:CapacityStatusCode 0 unbounded
AvailableQuantity em:AvailableQuantity 0 unbounded
BaselineQuantity em:BaselineQuantity 0 unbounded
AdditionalCapacity24HrQuantity em:AdditionalCapacity24HrQuantity 0 unbounded
AdditionalCapacity72HrQuantity em:AdditionalCapacity72HrQuantity 0 unbounded
BedCategoryCode em:BedCategoryCode 0 unbounded
SubCategoryBedCapacity em:SubCategoryBedCapacity 0 unbounded
Collapse Child Attributes:
Name Type Default Value Use
id s:id (Optional)
metadata s:metadata (Optional)
linkMetadata s:linkMetadata (Optional)
Collapse Derivation Tree: