Definition Type: Element
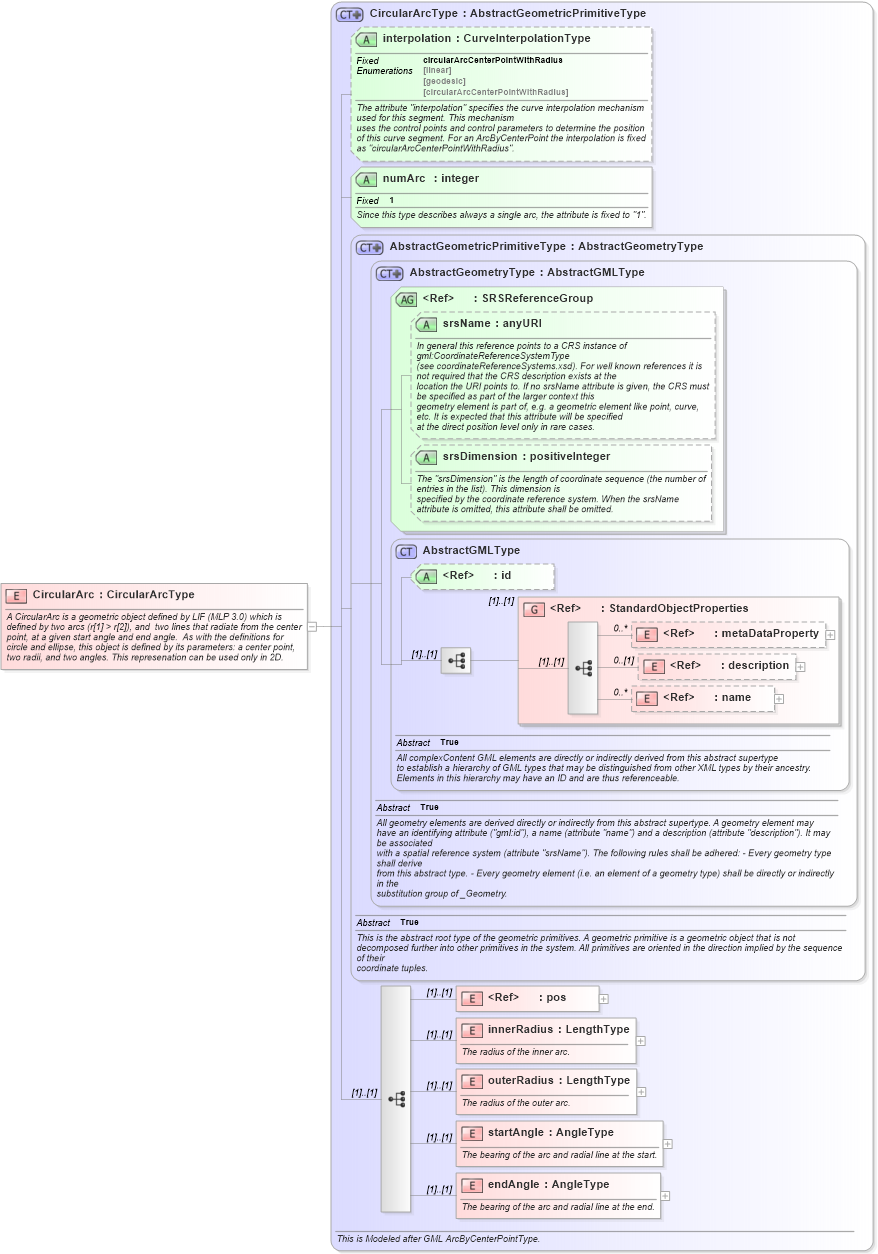
Name: CircularArc
Namespace: http://niem.gov/niem/external/ogc-openls/1.1.0/dhs-gmo/1.0.0
Type: xls:CircularArcType
Containing Schema: ols.xsd
Abstract
Documentation:
A CircularArc is a geometric object defined by LIF (MLP 3.0) which is defined by two arcs (r[1] > r[2]), and two lines that radiate from the center point, at a given start angle and end angle. As with the definitions for circle and ellipse, this object is defined by its parameters: a center point, two radii, and two angles. This represenation can be used only in 2D.
Collapse XSD Schema Diagram:
Drilldown into endAngle in schema ols_xsd Drilldown into startAngle in schema ols_xsd Drilldown into outerRadius in schema ols_xsd Drilldown into innerRadius in schema ols_xsd Drilldown into pos in schema gml_xsd Drilldown into name in schema gml_xsd Drilldown into description in schema gml_xsd Drilldown into metaDataProperty in schema gml_xsd Drilldown into StandardObjectProperties in schema gml_xsd Drilldown into id in schema gml_xsd Drilldown into AbstractGMLType in schema gml_xsd Drilldown into srsDimension in schema gml_xsd Drilldown into srsName in schema gml_xsd Drilldown into SRSReferenceGroup in schema gml_xsd Drilldown into AbstractGeometryType in schema gml_xsd Drilldown into AbstractGeometricPrimitiveType in schema gml_xsd Drilldown into numArc in schema ols_xsd Drilldown into interpolation in schema ols_xsd Drilldown into CircularArcType in schema ols_xsdXSD Diagram of CircularArc in schema ols_xsd (National Information Exchange Model (NEIM))
Collapse XSD Schema Code:
<element name="CircularArc" type="xls:CircularArcType">
    <annotation>
        <appinfo source="geometry.xsd" />
        <documentation>A CircularArc is a geometric object defined by LIF (MLP 3.0) which is defined by two arcs (r[1] &gt; r[2]), and  two lines that radiate from the center point, at a given start angle and end angle.  As with the definitions for circle and ellipse, this object is defined by its parameters: a center point, two radii, and two angles. This represenation can be used only in 2D.</documentation>
    </annotation>
</element>
Collapse Child Elements:
Name Type Min Occurs Max Occurs
metaDataProperty gml:metaDataProperty 0 unbounded
description gml:description 0 (1)
name gml:name 0 unbounded
pos gml:pos (1) (1)
innerRadius xls:innerRadius (1) (1)
outerRadius xls:outerRadius (1) (1)
startAngle xls:startAngle (1) (1)
endAngle xls:endAngle (1) (1)
<xs:group> gml:StandardObjectProperties (1) (1)
Collapse Child Attributes:
Name Type Default Value Use
id gml:id Optional
srsName gml:srsName Optional
srsDimension gml:srsDimension Optional
interpolation xls:interpolation (Optional)
numArc xls:numArc Required
Collapse Derivation Tree: