Definition Type: Element
Name: CommunityAddress
Namespace: http://niem.gov/niem/external/urisa-street-address/draft-0.2.0/dhs-gmo/1.0.0
Type: addr:CommunityAddress_type
Containing Schema: StreetAddressDataStandard.xsd
MinOccurs (1)
MaxOccurs (1)
Abstract
Collapse XSD Schema Diagram:
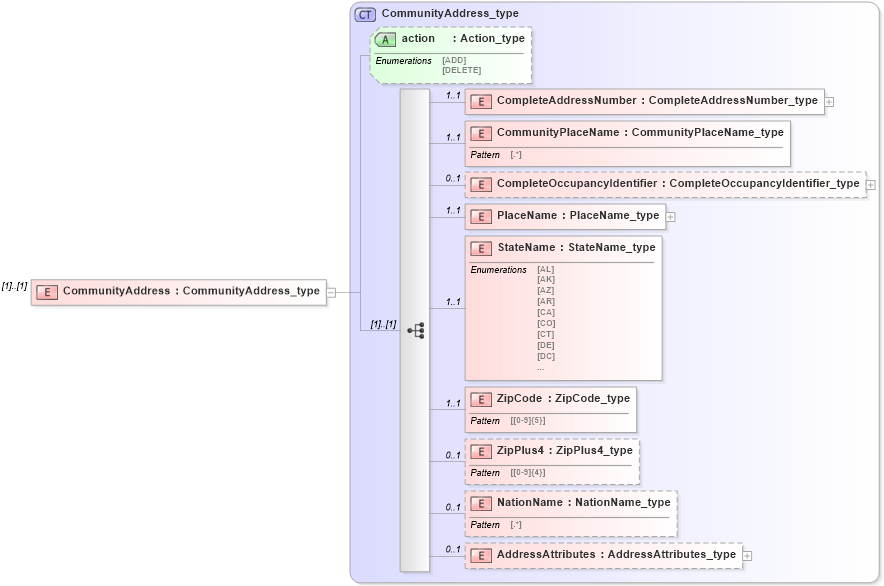
Drilldown into AddressAttributes in schema streetaddressdatastandard_xsd Drilldown into NationName in schema streetaddressdatastandard_xsd Drilldown into ZipPlus4 in schema streetaddressdatastandard_xsd Drilldown into ZipCode in schema streetaddressdatastandard_xsd Drilldown into StateName in schema streetaddressdatastandard_xsd Drilldown into PlaceName in schema streetaddressdatastandard_xsd Drilldown into CompleteOccupancyIdentifier in schema streetaddressdatastandard_xsd Drilldown into CommunityPlaceName in schema streetaddressdatastandard_xsd Drilldown into CompleteAddressNumber in schema streetaddressdatastandard_xsd Drilldown into action in schema streetaddressdatastandard_xsd Drilldown into CommunityAddress_type in schema streetaddressdatastandard_xsdXSD Diagram of CommunityAddress in schema streetaddressdatastandard_xsd (National Information Exchange Model (NEIM))
Collapse XSD Schema Code:
<xsd:element name="CommunityAddress" type="addr:CommunityAddress_type" />
Collapse Child Elements:
Name Type Min Occurs Max Occurs
CompleteAddressNumber addr:CompleteAddressNumber 1 1
CommunityPlaceName addr:CommunityPlaceName 1 1
CompleteOccupancyIdentifier addr:CompleteOccupancyIdentifier 0 1
PlaceName addr:PlaceName 1 1
StateName addr:StateName 1 1
ZipCode addr:ZipCode 1 1
ZipPlus4 addr:ZipPlus4 0 1
NationName addr:NationName 0 1
AddressAttributes addr:AddressAttributes 0 1
Collapse Child Attributes:
Name Type Default Value Use
action addr:action Optional
Collapse Derivation Tree: