Definition Type: ComplexType
Name: CompleteStreetName_type
Namespace: http://niem.gov/niem/external/urisa-street-address/draft-0.2.0/dhs-gmo/1.0.0
Containing Schema: StreetAddressDataStandard.xsd
Abstract
Collapse XSD Schema Diagram:
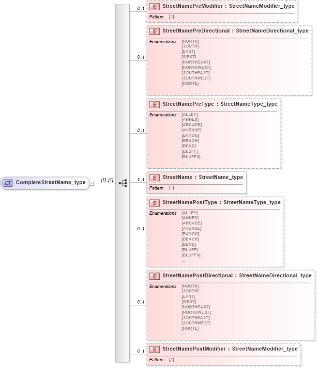
Drilldown into StreetNamePostModifier in schema streetaddressdatastandard_xsd Drilldown into StreetNamePostDirectional in schema streetaddressdatastandard_xsd Drilldown into StreetNamePostType in schema streetaddressdatastandard_xsd Drilldown into StreetName in schema streetaddressdatastandard_xsd Drilldown into StreetNamePreType in schema streetaddressdatastandard_xsd Drilldown into StreetNamePreDirectional in schema streetaddressdatastandard_xsd Drilldown into StreetNamePreModifier in schema streetaddressdatastandard_xsdXSD Diagram of CompleteStreetName_type in schema streetaddressdatastandard_xsd (National Information Exchange Model (NEIM))
Collapse XSD Schema Code:
<xsd:complexType name="CompleteStreetName_type">
    <xsd:sequence>
        <xsd:element name="StreetNamePreModifier" type="addr:StreetNameModifier_type" minOccurs="0" maxOccurs="1" />
        <xsd:element name="StreetNamePreDirectional" type="addr:StreetNameDirectional_type" minOccurs="0" maxOccurs="1" />
        <xsd:element name="StreetNamePreType" type="addr:StreetNameType_type" minOccurs="0" maxOccurs="1" />
        <xsd:element name="StreetName" type="addr:StreetName_type" minOccurs="1" maxOccurs="1" />
        <xsd:element name="StreetNamePostType" type="addr:StreetNameType_type" minOccurs="0" maxOccurs="1" />
        <xsd:element name="StreetNamePostDirectional" type="addr:StreetNameDirectional_type" minOccurs="0" maxOccurs="1" />
        <xsd:element name="StreetNamePostModifier" type="addr:StreetNameModifier_type" minOccurs="0" maxOccurs="1" />
    </xsd:sequence>
</xsd:complexType>
Collapse Child Elements:
Name Type Min Occurs Max Occurs
StreetNamePreModifier addr:StreetNamePreModifier 0 1
StreetNamePreDirectional addr:StreetNamePreDirectional 0 1
StreetNamePreType addr:StreetNamePreType 0 1
StreetName addr:StreetName 1 1
StreetNamePostType addr:StreetNamePostType 0 1
StreetNamePostDirectional addr:StreetNamePostDirectional 0 1
StreetNamePostModifier addr:StreetNamePostModifier 0 1
Collapse Derivation Tree:
Collapse References:
addr:CompleteStreetName, addr:CompleteStreetName, addr:CompleteStreetName, addr:CompleteStreetName, addr:CompleteStreetName, addr:CompleteStreetName, addr:CompleteStreetName