Definition Type: ComplexType
Name: ConvictionType
Namespace: http://niem.gov/niem/domains/jxdm/4.0
Type: nc:ActivityType
Containing Schema: jxdm.xsd
Abstract
Documentation:
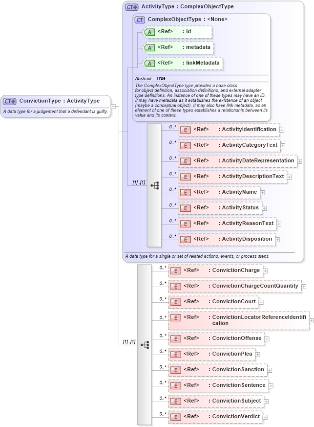
A data type for a judgement that a defendant is guilty.
Collapse XSD Schema Diagram:
Drilldown into ConvictionVerdict in schema jxdm_xsd Drilldown into ConvictionSubject in schema jxdm_xsd Drilldown into ConvictionSentence in schema jxdm_xsd Drilldown into ConvictionSanction in schema jxdm_xsd Drilldown into ConvictionPlea in schema jxdm_xsd Drilldown into ConvictionOffense in schema jxdm_xsd Drilldown into ConvictionLocatorReferenceIdentification in schema jxdm_xsd Drilldown into ConvictionCourt in schema jxdm_xsd Drilldown into ConvictionChargeCountQuantity in schema jxdm_xsd Drilldown into ConvictionCharge in schema jxdm_xsd Drilldown into ActivityDisposition in schema niem-core_xsd Drilldown into ActivityReasonText in schema niem-core_xsd Drilldown into ActivityStatus in schema niem-core_xsd Drilldown into ActivityName in schema niem-core_xsd Drilldown into ActivityDescriptionText in schema niem-core_xsd Drilldown into ActivityDateRepresentation in schema niem-core_xsd Drilldown into ActivityCategoryText in schema niem-core_xsd Drilldown into ActivityIdentification in schema niem-core_xsd Drilldown into linkMetadata in schema structures_xsd Drilldown into metadata in schema structures_xsd Drilldown into id in schema structures_xsd Drilldown into ComplexObjectType in schema structures_xsd Drilldown into ActivityType in schema niem-core_xsdXSD Diagram of ConvictionType in schema jxdm_xsd (National Information Exchange Model (NEIM))
Collapse XSD Schema Code:
<xsd:complexType name="ConvictionType">
    <xsd:annotation>
        <xsd:documentation>A data type for a judgement that a defendant is guilty.</xsd:documentation>
        <xsd:appinfo>
            <i:Base i:namespace="http://niem.gov/niem/niem-core/2.0" i:name="ActivityType" xmlns:i="http://niem.gov/niem/appinfo/2.0" />
        </xsd:appinfo>
    </xsd:annotation>
    <xsd:complexContent>
        <xsd:extension base="nc:ActivityType">
            <xsd:sequence>
                <xsd:element ref="j:ConvictionCharge" minOccurs="0" maxOccurs="unbounded" />
                <xsd:element ref="j:ConvictionChargeCountQuantity" minOccurs="0" maxOccurs="unbounded" />
                <xsd:element ref="j:ConvictionCourt" minOccurs="0" maxOccurs="unbounded" />
                <xsd:element ref="j:ConvictionLocatorReferenceIdentification" minOccurs="0" maxOccurs="unbounded" />
                <xsd:element ref="j:ConvictionOffense" minOccurs="0" maxOccurs="unbounded" />
                <xsd:element ref="j:ConvictionPlea" minOccurs="0" maxOccurs="unbounded" />
                <xsd:element ref="j:ConvictionSanction" minOccurs="0" maxOccurs="unbounded" />
                <xsd:element ref="j:ConvictionSentence" minOccurs="0" maxOccurs="unbounded" />
                <xsd:element ref="j:ConvictionSubject" minOccurs="0" maxOccurs="unbounded" />
                <xsd:element ref="j:ConvictionVerdict" minOccurs="0" maxOccurs="unbounded" />
            </xsd:sequence>
        </xsd:extension>
    </xsd:complexContent>
</xsd:complexType>
Collapse Child Elements:
Name Type Min Occurs Max Occurs
ActivityIdentification nc:ActivityIdentification 0 unbounded
ActivityCategoryText nc:ActivityCategoryText 0 unbounded
ActivityDateRepresentation nc:ActivityDateRepresentation 0 unbounded
ActivityDescriptionText nc:ActivityDescriptionText 0 unbounded
ActivityName nc:ActivityName 0 unbounded
ActivityStatus nc:ActivityStatus 0 unbounded
ActivityReasonText nc:ActivityReasonText 0 unbounded
ActivityDisposition nc:ActivityDisposition 0 unbounded
ConvictionCharge j:ConvictionCharge 0 unbounded
ConvictionChargeCountQuantity j:ConvictionChargeCountQuantity 0 unbounded
ConvictionCourt j:ConvictionCourt 0 unbounded
ConvictionLocatorReferenceIdentification j:ConvictionLocatorReferenceIdentification 0 unbounded
ConvictionOffense j:ConvictionOffense 0 unbounded
ConvictionPlea j:ConvictionPlea 0 unbounded
ConvictionSanction j:ConvictionSanction 0 unbounded
ConvictionSentence j:ConvictionSentence 0 unbounded
ConvictionSubject j:ConvictionSubject 0 unbounded
ConvictionVerdict j:ConvictionVerdict 0 unbounded
Collapse Child Attributes:
Name Type Default Value Use
id s:id (Optional)
metadata s:metadata (Optional)
linkMetadata s:linkMetadata (Optional)
Collapse Derivation Tree:
Collapse References:
j:ChargeEnhancingPriorConviction, j:Conviction, j:DriverConvictionType, j:RegisteredOffenderConviction