Definition Type: ComplexType
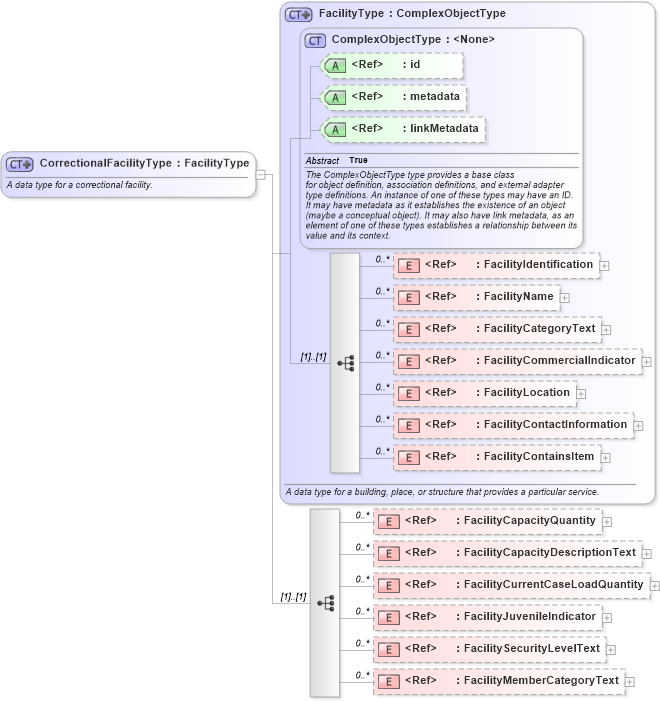
Name: CorrectionalFacilityType
Namespace: http://niem.gov/niem/domains/jxdm/4.0
Type: nc:FacilityType
Containing Schema: jxdm.xsd
Abstract
Documentation:
A data type for a correctional facility.
Collapse XSD Schema Diagram:
Drilldown into FacilityMemberCategoryText in schema jxdm_xsd Drilldown into FacilitySecurityLevelText in schema jxdm_xsd Drilldown into FacilityJuvenileIndicator in schema jxdm_xsd Drilldown into FacilityCurrentCaseLoadQuantity in schema jxdm_xsd Drilldown into FacilityCapacityDescriptionText in schema jxdm_xsd Drilldown into FacilityCapacityQuantity in schema jxdm_xsd Drilldown into FacilityContainsItem in schema niem-core_xsd Drilldown into FacilityContactInformation in schema niem-core_xsd Drilldown into FacilityLocation in schema niem-core_xsd Drilldown into FacilityCommercialIndicator in schema niem-core_xsd Drilldown into FacilityCategoryText in schema niem-core_xsd Drilldown into FacilityName in schema niem-core_xsd Drilldown into FacilityIdentification in schema niem-core_xsd Drilldown into linkMetadata in schema structures_xsd Drilldown into metadata in schema structures_xsd Drilldown into id in schema structures_xsd Drilldown into ComplexObjectType in schema structures_xsd Drilldown into FacilityType in schema niem-core_xsdXSD Diagram of CorrectionalFacilityType in schema jxdm_xsd (National Information Exchange Model (NEIM))
Collapse XSD Schema Code:
<xsd:complexType name="CorrectionalFacilityType">
    <xsd:annotation>
        <xsd:documentation>A data type for a correctional facility.</xsd:documentation>
        <xsd:appinfo>
            <i:Base i:namespace="http://niem.gov/niem/niem-core/2.0" i:name="FacilityType" xmlns:i="http://niem.gov/niem/appinfo/2.0" />
        </xsd:appinfo>
    </xsd:annotation>
    <xsd:complexContent>
        <xsd:extension base="nc:FacilityType">
            <xsd:sequence>
                <xsd:element ref="j:FacilityCapacityQuantity" minOccurs="0" maxOccurs="unbounded" />
                <xsd:element ref="j:FacilityCapacityDescriptionText" minOccurs="0" maxOccurs="unbounded" />
                <xsd:element ref="j:FacilityCurrentCaseLoadQuantity" minOccurs="0" maxOccurs="unbounded" />
                <xsd:element ref="j:FacilityJuvenileIndicator" minOccurs="0" maxOccurs="unbounded" />
                <xsd:element ref="j:FacilitySecurityLevelText" minOccurs="0" maxOccurs="unbounded" />
                <xsd:element ref="j:FacilityMemberCategoryText" minOccurs="0" maxOccurs="unbounded" />
            </xsd:sequence>
        </xsd:extension>
    </xsd:complexContent>
</xsd:complexType>
Collapse Child Elements:
Name Type Min Occurs Max Occurs
FacilityIdentification nc:FacilityIdentification 0 unbounded
FacilityName nc:FacilityName 0 unbounded
FacilityCategoryText nc:FacilityCategoryText 0 unbounded
FacilityCommercialIndicator nc:FacilityCommercialIndicator 0 unbounded
FacilityLocation nc:FacilityLocation 0 unbounded
FacilityContactInformation nc:FacilityContactInformation 0 unbounded
FacilityContainsItem nc:FacilityContainsItem 0 unbounded
FacilityCapacityQuantity j:FacilityCapacityQuantity 0 unbounded
FacilityCapacityDescriptionText j:FacilityCapacityDescriptionText 0 unbounded
FacilityCurrentCaseLoadQuantity j:FacilityCurrentCaseLoadQuantity 0 unbounded
FacilityJuvenileIndicator j:FacilityJuvenileIndicator 0 unbounded
FacilitySecurityLevelText j:FacilitySecurityLevelText 0 unbounded
FacilityMemberCategoryText j:FacilityMemberCategoryText 0 unbounded
Collapse Child Attributes:
Name Type Default Value Use
id s:id (Optional)
metadata s:metadata (Optional)
linkMetadata s:linkMetadata (Optional)
Collapse Derivation Tree:
Collapse References:
j:CorrectionalFacility