Definition Type: Element
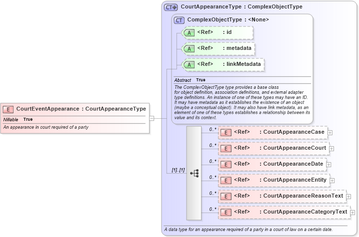
Name: CourtEventAppearance
Namespace: http://niem.gov/niem/domains/jxdm/4.0
Type: j:CourtAppearanceType
Containing Schema: jxdm.xsd
Abstract
Documentation:
An appearance in court required of a party
Collapse XSD Schema Diagram:
Drilldown into CourtAppearanceCategoryText in schema jxdm_xsd Drilldown into CourtAppearanceReasonText in schema jxdm_xsd Drilldown into CourtAppearanceEntity in schema jxdm_xsd Drilldown into CourtAppearanceDate in schema jxdm_xsd Drilldown into CourtAppearanceCourt in schema jxdm_xsd Drilldown into CourtAppearanceCase in schema jxdm_xsd Drilldown into linkMetadata in schema structures_xsd Drilldown into metadata in schema structures_xsd Drilldown into id in schema structures_xsd Drilldown into ComplexObjectType in schema structures_xsd Drilldown into CourtAppearanceType in schema jxdm_xsdXSD Diagram of CourtEventAppearance in schema jxdm_xsd (National Information Exchange Model (NEIM))
Collapse XSD Schema Code:
<xsd:element name="CourtEventAppearance" type="j:CourtAppearanceType" nillable="true">
    <xsd:annotation>
        <xsd:documentation>An appearance in court required of a party</xsd:documentation>
    </xsd:annotation>
</xsd:element>
Collapse Child Elements:
Name Type Min Occurs Max Occurs
CourtAppearanceCase j:CourtAppearanceCase 0 unbounded
CourtAppearanceCourt j:CourtAppearanceCourt 0 unbounded
CourtAppearanceDate j:CourtAppearanceDate 0 unbounded
CourtAppearanceEntity j:CourtAppearanceEntity 0 unbounded
CourtAppearanceReasonText j:CourtAppearanceReasonText 0 unbounded
CourtAppearanceCategoryText j:CourtAppearanceCategoryText 0 unbounded
Collapse Child Attributes:
Name Type Default Value Use
id s:id (Optional)
metadata s:metadata (Optional)
linkMetadata s:linkMetadata (Optional)
Collapse Derivation Tree: