Definition Type: ComplexType
Name: DQ_TopologicalConsistency_PropertyType
Namespace: http://niem.gov/niem/external/iso-19139-gmd/draft-0.1/gmd/dhs-gmo/1.0.0
Containing Schema: dataQuality.xsd
Abstract
Collapse XSD Schema Diagram:
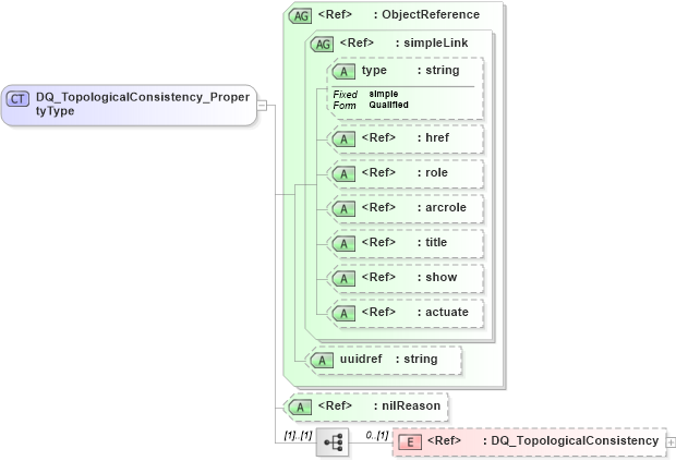
Drilldown into DQ_TopologicalConsistency in schema dataquality_xsd Drilldown into nilReason in schema gcobase_xsd Drilldown into uuidref in schema gcobase_xsd Drilldown into actuate in schema xlinks_xsd Drilldown into show in schema xlinks_xsd Drilldown into title in schema xlinks_xsd Drilldown into arcrole in schema xlinks_xsd Drilldown into role in schema xlinks_xsd Drilldown into href in schema xlinks_xsd Drilldown into type in schema xlinks_xsd Drilldown into simpleLink in schema xlinks_xsd Drilldown into ObjectReference in schema gcobase_xsdXSD Diagram of DQ_TopologicalConsistency_PropertyType in schema dataquality_xsd (National Information Exchange Model (NEIM))
Collapse XSD Schema Code:
<xs:complexType name="DQ_TopologicalConsistency_PropertyType">
    <xs:sequence>
        <xs:element ref="gmd:DQ_TopologicalConsistency" minOccurs="0" />
    </xs:sequence>
    <xs:attributeGroup ref="gco:ObjectReference" />
    <xs:attribute ref="gco:nilReason" />
</xs:complexType>
Collapse Child Elements:
Name Type Min Occurs Max Occurs
DQ_TopologicalConsistency gmd:DQ_TopologicalConsistency 0 (1)
Collapse Child Attributes:
Name Type Default Value Use
type xlink:type (Optional)
href xlink:href Optional
role xlink:role Optional
arcrole xlink:arcrole Optional
title xlink:title Optional
show xlink:show Optional
actuate xlink:actuate Optional
uuidref gco:uuidref (Optional)
nilReason gco:nilReason (Optional)