Definition Type: Element
Name: Event
Namespace: http://niem.gov/niem/external/ogc-observation/draft-0.14.5/om/dhs-gmo/1.0.0
Type: om:EventType
Containing Schema: event.xsd
Abstract
Collapse XSD Schema Diagram:
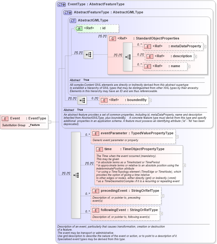
Drilldown into followingEvent in schema event_xsd Drilldown into precedingEvent in schema event_xsd Drilldown into time in schema event_xsd Drilldown into eventParameter in schema event_xsd Drilldown into boundedBy in schema gml_xsd Drilldown into name in schema gml_xsd Drilldown into description in schema gml_xsd Drilldown into metaDataProperty in schema gml_xsd Drilldown into StandardObjectProperties in schema gml_xsd Drilldown into id in schema gml_xsd Drilldown into AbstractGMLType in schema gml_xsd Drilldown into AbstractFeatureType in schema gml_xsd Drilldown into EventType in schema event_xsdXSD Diagram of Event in schema event_xsd (National Information Exchange Model (NEIM))
Collapse XSD Schema Code:
<element name="Event" type="om:EventType" substitutionGroup="gml:_Feature" />
Collapse Child Elements:
Name Type Min Occurs Max Occurs
metaDataProperty gml:metaDataProperty 0 unbounded
description gml:description 0 (1)
name gml:name 0 unbounded
boundedBy gml:boundedBy 0 (1)
eventParameter om:eventParameter 0 unbounded
time om:time (1) (1)
precedingEvent om:precedingEvent 0 unbounded
followingEvent om:followingEvent 0 unbounded
<xs:group> gml:StandardObjectProperties (1) (1)
Collapse Child Attributes:
Name Type Default Value Use
id gml:id Optional
Collapse Derivation Tree:
Collapse References:
gml:_Feature