Definition Type: Element
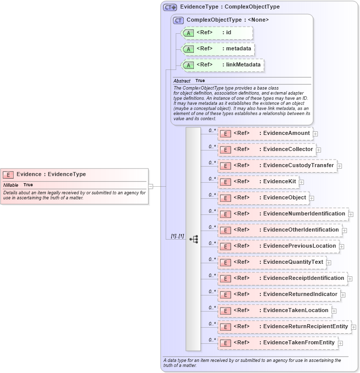
Name: Evidence
Namespace: http://niem.gov/niem/domains/jxdm/4.0
Type: j:EvidenceType
Containing Schema: jxdm.xsd
Abstract
Documentation:
Details about an item legally received by or submitted to an agency for use in ascertaining the truth of a matter.
Collapse XSD Schema Diagram:
Drilldown into EvidenceTakenFromEntity in schema jxdm_xsd Drilldown into EvidenceReturnRecipientEntity in schema jxdm_xsd Drilldown into EvidenceTakenLocation in schema jxdm_xsd Drilldown into EvidenceReturnedIndicator in schema jxdm_xsd Drilldown into EvidenceReceiptIdentification in schema jxdm_xsd Drilldown into EvidenceQuantityText in schema jxdm_xsd Drilldown into EvidencePreviousLocation in schema jxdm_xsd Drilldown into EvidenceOtherIdentification in schema jxdm_xsd Drilldown into EvidenceNumberIdentification in schema jxdm_xsd Drilldown into EvidenceObject in schema jxdm_xsd Drilldown into EvidenceKit in schema jxdm_xsd Drilldown into EvidenceCustodyTransfer in schema jxdm_xsd Drilldown into EvidenceCollector in schema jxdm_xsd Drilldown into EvidenceAmount in schema jxdm_xsd Drilldown into linkMetadata in schema structures_xsd Drilldown into metadata in schema structures_xsd Drilldown into id in schema structures_xsd Drilldown into ComplexObjectType in schema structures_xsd Drilldown into EvidenceType in schema jxdm_xsdXSD Diagram of Evidence in schema jxdm_xsd (National Information Exchange Model (NEIM))
Collapse XSD Schema Code:
<xsd:element name="Evidence" type="j:EvidenceType" nillable="true">
    <xsd:annotation>
        <xsd:documentation>Details about an item legally received by or submitted to an agency for use in ascertaining the truth of a matter.</xsd:documentation>
    </xsd:annotation>
</xsd:element>
Collapse Child Elements:
Name Type Min Occurs Max Occurs
EvidenceAmount j:EvidenceAmount 0 unbounded
EvidenceCollector j:EvidenceCollector 0 unbounded
EvidenceCustodyTransfer j:EvidenceCustodyTransfer 0 unbounded
EvidenceKit j:EvidenceKit 0 unbounded
EvidenceObject j:EvidenceObject 0 unbounded
EvidenceNumberIdentification j:EvidenceNumberIdentification 0 unbounded
EvidenceOtherIdentification j:EvidenceOtherIdentification 0 unbounded
EvidencePreviousLocation j:EvidencePreviousLocation 0 unbounded
EvidenceQuantityText j:EvidenceQuantityText 0 unbounded
EvidenceReceiptIdentification j:EvidenceReceiptIdentification 0 unbounded
EvidenceReturnedIndicator j:EvidenceReturnedIndicator 0 unbounded
EvidenceTakenLocation j:EvidenceTakenLocation 0 unbounded
EvidenceReturnRecipientEntity j:EvidenceReturnRecipientEntity 0 unbounded
EvidenceTakenFromEntity j:EvidenceTakenFromEntity 0 unbounded
Collapse Child Attributes:
Name Type Default Value Use
id s:id (Optional)
metadata s:metadata (Optional)
linkMetadata s:linkMetadata (Optional)
Collapse Derivation Tree: