Definition Type: Element
Name: GetCapabilities
Namespace: http://niem.gov/niem/external/ogc-wfs/1.1.0/dhs-gmo/1.0.0
Type: wfs:GetCapabilitiesType
Containing Schema: wfs.xsd
Abstract
Collapse XSD Schema Diagram:
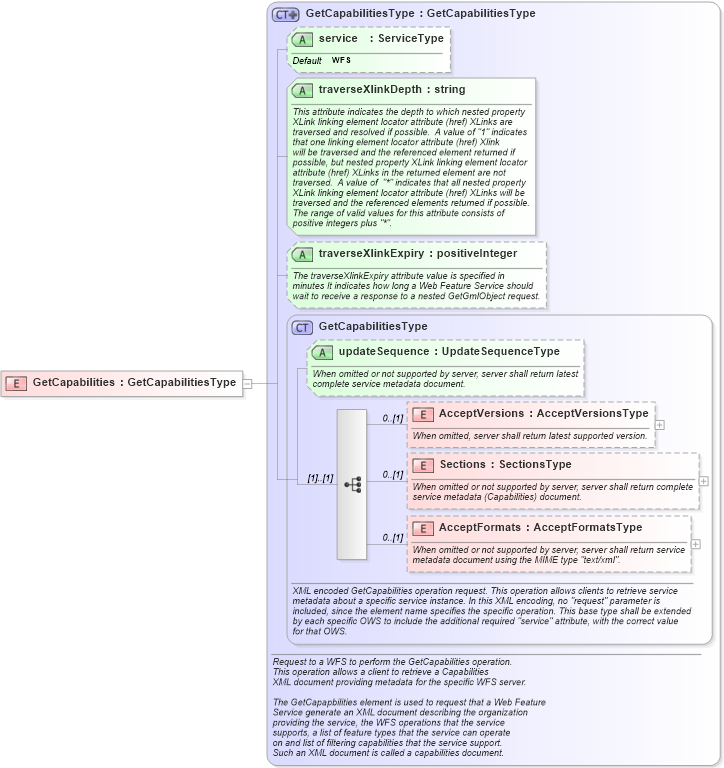
Drilldown into AcceptFormats in schema ows_xsd Drilldown into Sections in schema ows_xsd Drilldown into AcceptVersions in schema ows_xsd Drilldown into updateSequence in schema ows_xsd Drilldown into GetCapabilitiesType in schema ows_xsd Drilldown into traverseXlinkExpiry in schema wfs_xsd Drilldown into traverseXlinkDepth in schema wfs_xsd Drilldown into service in schema wfs_xsd Drilldown into GetCapabilitiesType in schema wfs_xsdXSD Diagram of GetCapabilities in schema wfs_xsd (National Information Exchange Model (NEIM))
Collapse XSD Schema Code:
<xsd:element name="GetCapabilities" type="wfs:GetCapabilitiesType" />
Collapse Child Elements:
Name Type Min Occurs Max Occurs
AcceptVersions ows:AcceptVersions 0 (1)
Sections ows:Sections 0 (1)
AcceptFormats ows:AcceptFormats 0 (1)
Collapse Child Attributes:
Name Type Default Value Use
updateSequence ows:updateSequence Optional
service wfs:service WFS Optional
traverseXlinkDepth wfs:traverseXlinkDepth Required
traverseXlinkExpiry wfs:traverseXlinkExpiry Optional
Collapse Derivation Tree: