Definition Type: Element
Name: IfcAsset
Namespace: http://niem.gov/niem/external/iai-ifc/RC2/ifc/dhs-gmo/1.0.0
Type: ifc:IfcAsset
Containing Schema: IFC2X2_FINAL.xsd
Abstract
Collapse XSD Schema Diagram:
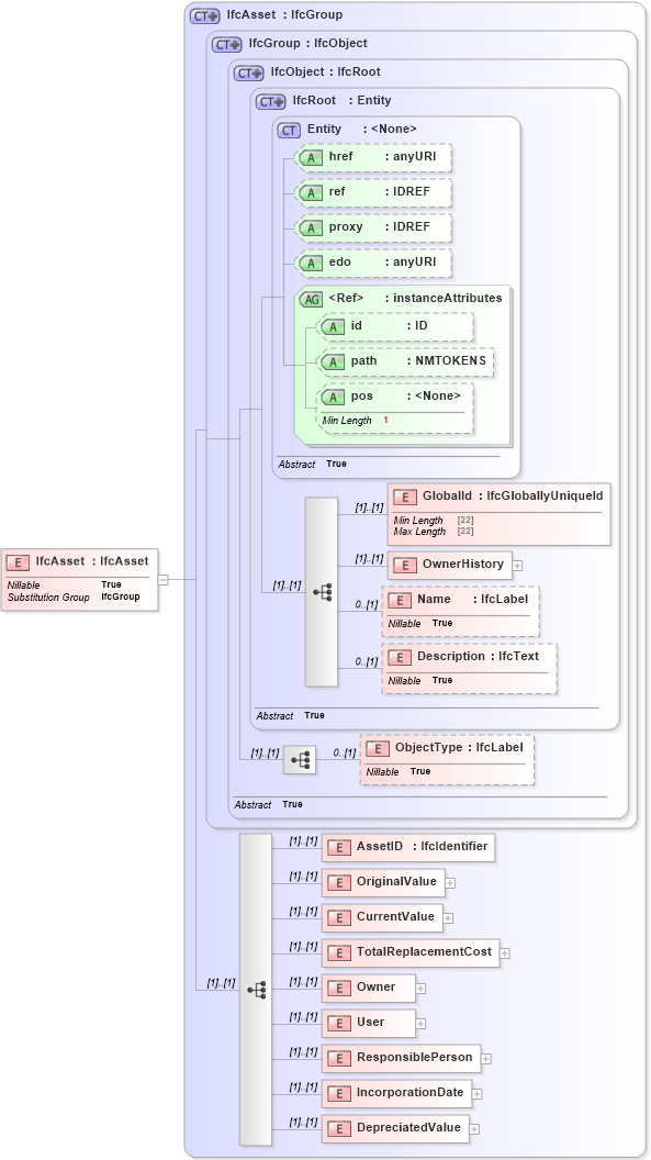
Drilldown into DepreciatedValue in schema ifc2x2_final_xsd Drilldown into IncorporationDate in schema ifc2x2_final_xsd Drilldown into ResponsiblePerson in schema ifc2x2_final_xsd Drilldown into User in schema ifc2x2_final_xsd Drilldown into Owner in schema ifc2x2_final_xsd Drilldown into TotalReplacementCost in schema ifc2x2_final_xsd Drilldown into CurrentValue in schema ifc2x2_final_xsd Drilldown into OriginalValue in schema ifc2x2_final_xsd Drilldown into AssetID in schema ifc2x2_final_xsd Drilldown into ObjectType in schema ifc2x2_final_xsd Drilldown into Description in schema ifc2x2_final_xsd Drilldown into Name in schema ifc2x2_final_xsd Drilldown into OwnerHistory in schema ifc2x2_final_xsd Drilldown into GlobalId in schema ifc2x2_final_xsd Drilldown into pos in schema ex_xsd Drilldown into path in schema ex_xsd Drilldown into id in schema ex_xsd Drilldown into instanceAttributes in schema ex_xsd Drilldown into edo in schema ex_xsd Drilldown into proxy in schema ex_xsd Drilldown into ref in schema ex_xsd Drilldown into href in schema ex_xsd Drilldown into Entity in schema ex_xsd Drilldown into IfcRoot in schema ifc2x2_final_xsd Drilldown into IfcObject in schema ifc2x2_final_xsd Drilldown into IfcGroup in schema ifc2x2_final_xsd Drilldown into IfcAsset in schema ifc2x2_final_xsdXSD Diagram of IfcAsset in schema ifc2x2_final_xsd (National Information Exchange Model (NEIM))
Collapse XSD Schema Code:
<xs:element name="IfcAsset" type="ifc:IfcAsset" substitutionGroup="ifc:IfcGroup" nillable="true" />
Collapse Child Elements:
Name Type Min Occurs Max Occurs
GlobalId ifc:GlobalId (1) (1)
OwnerHistory ifc:OwnerHistory (1) (1)
Name ifc:Name 0 (1)
Description ifc:Description 0 (1)
ObjectType ifc:ObjectType 0 (1)
AssetID ifc:AssetID (1) (1)
OriginalValue ifc:OriginalValue (1) (1)
CurrentValue ifc:CurrentValue (1) (1)
TotalReplacementCost ifc:TotalReplacementCost (1) (1)
Owner ifc:Owner (1) (1)
User ifc:User (1) (1)
ResponsiblePerson ifc:ResponsiblePerson (1) (1)
IncorporationDate ifc:IncorporationDate (1) (1)
DepreciatedValue ifc:DepreciatedValue (1) (1)
Collapse Child Attributes:
Name Type Default Value Use
href ex:href Optional
ref ex:ref Optional
proxy ex:proxy Optional
edo ex:edo Optional
id ex:id Optional
path ex:path Optional
pos ex:pos Optional
Collapse Derivation Tree:
Collapse References:
ifc:IfcGroup