Definition Type: ComplexType
Name: IfcCartesianTransformationOperator2D
Namespace: http://niem.gov/niem/external/iai-ifc/RC2/ifc/dhs-gmo/1.0.0
Type: ifc:IfcCartesianTransformationOperator
Containing Schema: IFC2X2_FINAL.xsd
Abstract
Collapse XSD Schema Diagram:
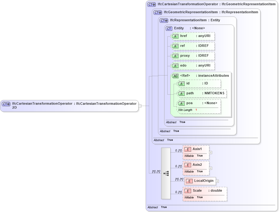
Drilldown into Scale in schema ifc2x2_final_xsd Drilldown into LocalOrigin in schema ifc2x2_final_xsd Drilldown into Axis2 in schema ifc2x2_final_xsd Drilldown into Axis1 in schema ifc2x2_final_xsd Drilldown into pos in schema ex_xsd Drilldown into path in schema ex_xsd Drilldown into id in schema ex_xsd Drilldown into instanceAttributes in schema ex_xsd Drilldown into edo in schema ex_xsd Drilldown into proxy in schema ex_xsd Drilldown into ref in schema ex_xsd Drilldown into href in schema ex_xsd Drilldown into Entity in schema ex_xsd Drilldown into IfcRepresentationItem in schema ifc2x2_final_xsd Drilldown into IfcGeometricRepresentationItem in schema ifc2x2_final_xsd Drilldown into IfcCartesianTransformationOperator in schema ifc2x2_final_xsdXSD Diagram of IfcCartesianTransformationOperator2D in schema ifc2x2_final_xsd (National Information Exchange Model (NEIM))
Collapse XSD Schema Code:
<xs:complexType name="IfcCartesianTransformationOperator2D">
    <xs:complexContent>
        <xs:extension base="ifc:IfcCartesianTransformationOperator" />
    </xs:complexContent>
</xs:complexType>
Collapse Child Elements:
Name Type Min Occurs Max Occurs
Axis1 ifc:Axis1 0 (1)
Axis2 ifc:Axis2 0 (1)
LocalOrigin ifc:LocalOrigin (1) (1)
Scale ifc:Scale 0 (1)
Collapse Child Attributes:
Name Type Default Value Use
href ex:href Optional
ref ex:ref Optional
proxy ex:proxy Optional
edo ex:edo Optional
id ex:id Optional
path ex:path Optional
pos ex:pos Optional
Collapse Derivation Tree:
Collapse References:
ifc:IfcCartesianTransformationOperator2Difc:IfcCartesianTransformationOperator2DnonUniform,