Definition Type: ComplexType
Name: IfcCraneRailAShapeProfileDef
Namespace: http://niem.gov/niem/external/iai-ifc/RC2/ifc/dhs-gmo/1.0.0
Type: ifc:IfcParameterizedProfileDef
Containing Schema: IFC2X2_FINAL.xsd
Abstract
Collapse XSD Schema Diagram:
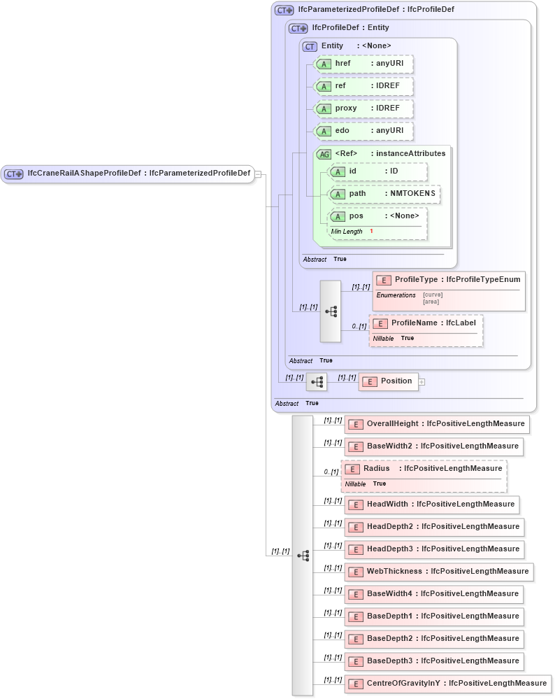
Drilldown into CentreOfGravityInY in schema ifc2x2_final_xsd Drilldown into BaseDepth3 in schema ifc2x2_final_xsd Drilldown into BaseDepth2 in schema ifc2x2_final_xsd Drilldown into BaseDepth1 in schema ifc2x2_final_xsd Drilldown into BaseWidth4 in schema ifc2x2_final_xsd Drilldown into WebThickness in schema ifc2x2_final_xsd Drilldown into HeadDepth3 in schema ifc2x2_final_xsd Drilldown into HeadDepth2 in schema ifc2x2_final_xsd Drilldown into HeadWidth in schema ifc2x2_final_xsd Drilldown into Radius in schema ifc2x2_final_xsd Drilldown into BaseWidth2 in schema ifc2x2_final_xsd Drilldown into OverallHeight in schema ifc2x2_final_xsd Drilldown into Position in schema ifc2x2_final_xsd Drilldown into ProfileName in schema ifc2x2_final_xsd Drilldown into ProfileType in schema ifc2x2_final_xsd Drilldown into pos in schema ex_xsd Drilldown into path in schema ex_xsd Drilldown into id in schema ex_xsd Drilldown into instanceAttributes in schema ex_xsd Drilldown into edo in schema ex_xsd Drilldown into proxy in schema ex_xsd Drilldown into ref in schema ex_xsd Drilldown into href in schema ex_xsd Drilldown into Entity in schema ex_xsd Drilldown into IfcProfileDef in schema ifc2x2_final_xsd Drilldown into IfcParameterizedProfileDef in schema ifc2x2_final_xsdXSD Diagram of IfcCraneRailAShapeProfileDef in schema ifc2x2_final_xsd (National Information Exchange Model (NEIM))
Collapse XSD Schema Code:
<xs:complexType name="IfcCraneRailAShapeProfileDef">
    <xs:complexContent>
        <xs:extension base="ifc:IfcParameterizedProfileDef">
            <xs:sequence>
                <xs:element name="OverallHeight" type="ifc:IfcPositiveLengthMeasure" />
                <xs:element name="BaseWidth2" type="ifc:IfcPositiveLengthMeasure" />
                <xs:element name="Radius" type="ifc:IfcPositiveLengthMeasure" nillable="true" minOccurs="0" />
                <xs:element name="HeadWidth" type="ifc:IfcPositiveLengthMeasure" />
                <xs:element name="HeadDepth2" type="ifc:IfcPositiveLengthMeasure" />
                <xs:element name="HeadDepth3" type="ifc:IfcPositiveLengthMeasure" />
                <xs:element name="WebThickness" type="ifc:IfcPositiveLengthMeasure" />
                <xs:element name="BaseWidth4" type="ifc:IfcPositiveLengthMeasure" />
                <xs:element name="BaseDepth1" type="ifc:IfcPositiveLengthMeasure" />
                <xs:element name="BaseDepth2" type="ifc:IfcPositiveLengthMeasure" />
                <xs:element name="BaseDepth3" type="ifc:IfcPositiveLengthMeasure" />
                <xs:element name="CentreOfGravityInY" type="ifc:IfcPositiveLengthMeasure" />
            </xs:sequence>
        </xs:extension>
    </xs:complexContent>
</xs:complexType>
Collapse Child Elements:
Name Type Min Occurs Max Occurs
ProfileType ifc:ProfileType (1) (1)
ProfileName ifc:ProfileName 0 (1)
Position ifc:Position (1) (1)
OverallHeight ifc:OverallHeight (1) (1)
BaseWidth2 ifc:BaseWidth2 (1) (1)
Radius ifc:Radius 0 (1)
HeadWidth ifc:HeadWidth (1) (1)
HeadDepth2 ifc:HeadDepth2 (1) (1)
HeadDepth3 ifc:HeadDepth3 (1) (1)
WebThickness ifc:WebThickness (1) (1)
BaseWidth4 ifc:BaseWidth4 (1) (1)
BaseDepth1 ifc:BaseDepth1 (1) (1)
BaseDepth2 ifc:BaseDepth2 (1) (1)
BaseDepth3 ifc:BaseDepth3 (1) (1)
CentreOfGravityInY ifc:CentreOfGravityInY (1) (1)
Collapse Child Attributes:
Name Type Default Value Use
href ex:href Optional
ref ex:ref Optional
proxy ex:proxy Optional
edo ex:edo Optional
id ex:id Optional
path ex:path Optional
pos ex:pos Optional
Collapse Derivation Tree:
Collapse References:
ifc:IfcCraneRailAShapeProfileDef