Definition Type: Element
Name: IfcCShapeProfileDef
Namespace: http://niem.gov/niem/external/iai-ifc/RC2/ifc/dhs-gmo/1.0.0
Type: ifc:IfcCShapeProfileDef
Containing Schema: IFC2X2_FINAL.xsd
Abstract
Collapse XSD Schema Diagram:
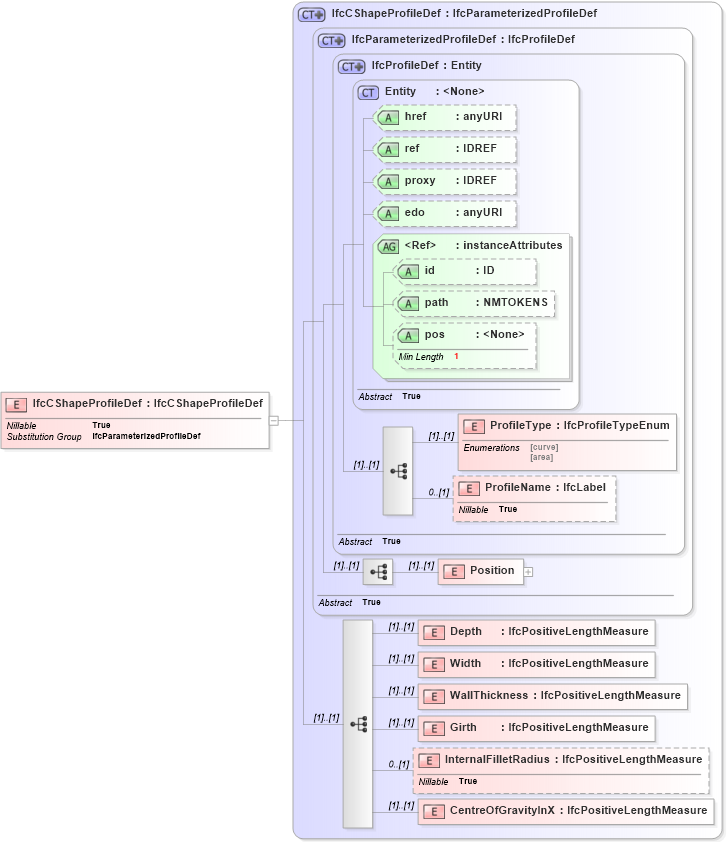
Drilldown into CentreOfGravityInX in schema ifc2x2_final_xsd Drilldown into InternalFilletRadius in schema ifc2x2_final_xsd Drilldown into Girth in schema ifc2x2_final_xsd Drilldown into WallThickness in schema ifc2x2_final_xsd Drilldown into Width in schema ifc2x2_final_xsd Drilldown into Depth in schema ifc2x2_final_xsd Drilldown into Position in schema ifc2x2_final_xsd Drilldown into ProfileName in schema ifc2x2_final_xsd Drilldown into ProfileType in schema ifc2x2_final_xsd Drilldown into pos in schema ex_xsd Drilldown into path in schema ex_xsd Drilldown into id in schema ex_xsd Drilldown into instanceAttributes in schema ex_xsd Drilldown into edo in schema ex_xsd Drilldown into proxy in schema ex_xsd Drilldown into ref in schema ex_xsd Drilldown into href in schema ex_xsd Drilldown into Entity in schema ex_xsd Drilldown into IfcProfileDef in schema ifc2x2_final_xsd Drilldown into IfcParameterizedProfileDef in schema ifc2x2_final_xsd Drilldown into IfcCShapeProfileDef in schema ifc2x2_final_xsdXSD Diagram of IfcCShapeProfileDef in schema ifc2x2_final_xsd (National Information Exchange Model (NEIM))
Collapse XSD Schema Code:
<xs:element name="IfcCShapeProfileDef" type="ifc:IfcCShapeProfileDef" substitutionGroup="ifc:IfcParameterizedProfileDef" nillable="true" />
Collapse Child Elements:
Name Type Min Occurs Max Occurs
ProfileType ifc:ProfileType (1) (1)
ProfileName ifc:ProfileName 0 (1)
Position ifc:Position (1) (1)
Depth ifc:Depth (1) (1)
Width ifc:Width (1) (1)
WallThickness ifc:WallThickness (1) (1)
Girth ifc:Girth (1) (1)
InternalFilletRadius ifc:InternalFilletRadius 0 (1)
CentreOfGravityInX ifc:CentreOfGravityInX (1) (1)
Collapse Child Attributes:
Name Type Default Value Use
href ex:href Optional
ref ex:ref Optional
proxy ex:proxy Optional
edo ex:edo Optional
id ex:id Optional
path ex:path Optional
pos ex:pos Optional
Collapse Derivation Tree:
Collapse References:
ifc:IfcParameterizedProfileDef