Definition Type: Element
Name: IfcDimensionalExponents
Namespace: http://niem.gov/niem/external/iai-ifc/RC2/ifc/dhs-gmo/1.0.0
Type: ifc:IfcDimensionalExponents
Containing Schema: IFC2X2_FINAL.xsd
Abstract
Collapse XSD Schema Diagram:
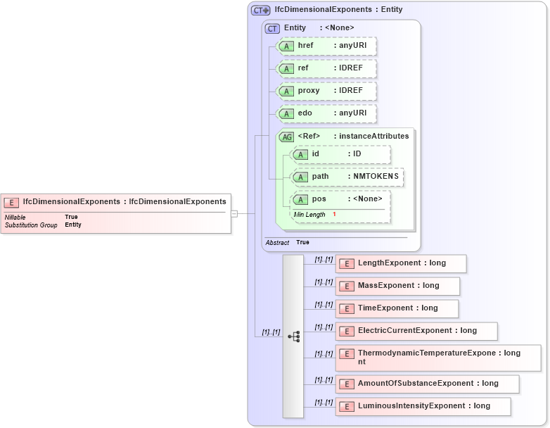
Drilldown into LuminousIntensityExponent in schema ifc2x2_final_xsd Drilldown into AmountOfSubstanceExponent in schema ifc2x2_final_xsd Drilldown into ThermodynamicTemperatureExponent in schema ifc2x2_final_xsd Drilldown into ElectricCurrentExponent in schema ifc2x2_final_xsd Drilldown into TimeExponent in schema ifc2x2_final_xsd Drilldown into MassExponent in schema ifc2x2_final_xsd Drilldown into LengthExponent in schema ifc2x2_final_xsd Drilldown into pos in schema ex_xsd Drilldown into path in schema ex_xsd Drilldown into id in schema ex_xsd Drilldown into instanceAttributes in schema ex_xsd Drilldown into edo in schema ex_xsd Drilldown into proxy in schema ex_xsd Drilldown into ref in schema ex_xsd Drilldown into href in schema ex_xsd Drilldown into Entity in schema ex_xsd Drilldown into IfcDimensionalExponents in schema ifc2x2_final_xsdXSD Diagram of IfcDimensionalExponents in schema ifc2x2_final_xsd (National Information Exchange Model (NEIM))
Collapse XSD Schema Code:
<xs:element name="IfcDimensionalExponents" type="ifc:IfcDimensionalExponents" substitutionGroup="ex:Entity" nillable="true" />
Collapse Child Elements:
Name Type Min Occurs Max Occurs
LengthExponent ifc:LengthExponent (1) (1)
MassExponent ifc:MassExponent (1) (1)
TimeExponent ifc:TimeExponent (1) (1)
ElectricCurrentExponent ifc:ElectricCurrentExponent (1) (1)
ThermodynamicTemperatureExponent ifc:ThermodynamicTemperatureExponent (1) (1)
AmountOfSubstanceExponent ifc:AmountOfSubstanceExponent (1) (1)
LuminousIntensityExponent ifc:LuminousIntensityExponent (1) (1)
Collapse Child Attributes:
Name Type Default Value Use
href ex:href Optional
ref ex:ref Optional
proxy ex:proxy Optional
edo ex:edo Optional
id ex:id Optional
path ex:path Optional
pos ex:pos Optional
Collapse Derivation Tree:
Collapse References:
ex:Entity