Definition Type: ComplexType
Name: IfcDraughtingCallout
Namespace: http://niem.gov/niem/external/iai-ifc/RC2/ifc/dhs-gmo/1.0.0
Type: ifc:IfcGeometricRepresentationItem
Containing Schema: IFC2X2_FINAL.xsd
Abstract
Collapse XSD Schema Diagram:
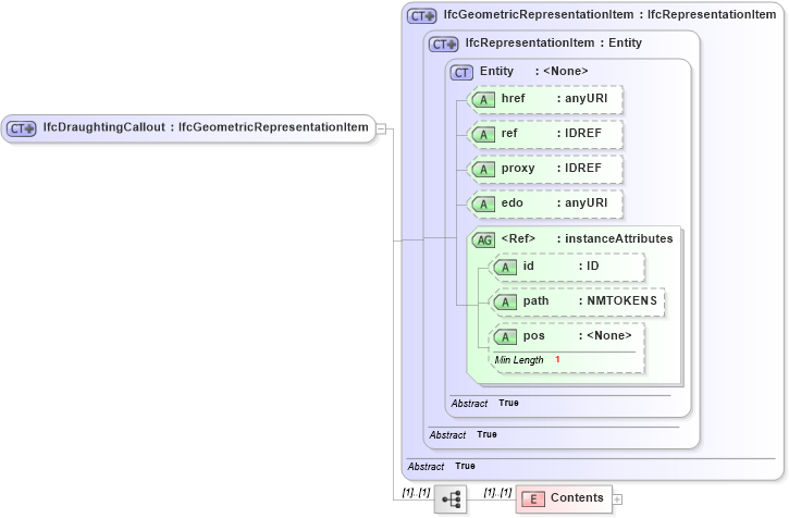
Drilldown into Contents in schema ifc2x2_final_xsd Drilldown into pos in schema ex_xsd Drilldown into path in schema ex_xsd Drilldown into id in schema ex_xsd Drilldown into instanceAttributes in schema ex_xsd Drilldown into edo in schema ex_xsd Drilldown into proxy in schema ex_xsd Drilldown into ref in schema ex_xsd Drilldown into href in schema ex_xsd Drilldown into Entity in schema ex_xsd Drilldown into IfcRepresentationItem in schema ifc2x2_final_xsd Drilldown into IfcGeometricRepresentationItem in schema ifc2x2_final_xsdXSD Diagram of IfcDraughtingCallout in schema ifc2x2_final_xsd (National Information Exchange Model (NEIM))
Collapse XSD Schema Code:
<xs:complexType name="IfcDraughtingCallout">
    <xs:complexContent>
        <xs:extension base="ifc:IfcGeometricRepresentationItem">
            <xs:sequence>
                <xs:element name="Contents">
                    <xs:complexType>
                        <xs:group ref="ifc:IfcDraughtingCalloutElement" maxOccurs="unbounded" />
                        <xs:attribute ref="ex:itemType" fixed="ifc:IfcDraughtingCalloutElement" />
                        <xs:attribute ref="ex:cType" fixed="set" />
                        <xs:attribute ref="ex:arraySize" use="optional" />
                    </xs:complexType>
                </xs:element>
            </xs:sequence>
        </xs:extension>
    </xs:complexContent>
</xs:complexType>
Collapse Child Elements:
Name Type Min Occurs Max Occurs
Contents ifc:Contents (1) (1)
Collapse Child Attributes:
Name Type Default Value Use
href ex:href Optional
ref ex:ref Optional
proxy ex:proxy Optional
edo ex:edo Optional
id ex:id Optional
path ex:path Optional
pos ex:pos Optional
Collapse Derivation Tree:
Collapse References:
ifc:IfcDimensionCurveDirectedCallout, ifc:IfcDraughtingCalloutifc:IfcStructuredDimensionCallout,