Definition Type: ComplexType
Name: IfcFurnitureStandard
Namespace: http://niem.gov/niem/external/iai-ifc/RC2/ifc/dhs-gmo/1.0.0
Type: ifc:IfcControl
Containing Schema: IFC2X2_FINAL.xsd
Abstract
Collapse XSD Schema Diagram:
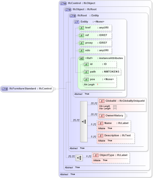
Drilldown into ObjectType in schema ifc2x2_final_xsd Drilldown into Description in schema ifc2x2_final_xsd Drilldown into Name in schema ifc2x2_final_xsd Drilldown into OwnerHistory in schema ifc2x2_final_xsd Drilldown into GlobalId in schema ifc2x2_final_xsd Drilldown into pos in schema ex_xsd Drilldown into path in schema ex_xsd Drilldown into id in schema ex_xsd Drilldown into instanceAttributes in schema ex_xsd Drilldown into edo in schema ex_xsd Drilldown into proxy in schema ex_xsd Drilldown into ref in schema ex_xsd Drilldown into href in schema ex_xsd Drilldown into Entity in schema ex_xsd Drilldown into IfcRoot in schema ifc2x2_final_xsd Drilldown into IfcObject in schema ifc2x2_final_xsd Drilldown into IfcControl in schema ifc2x2_final_xsdXSD Diagram of IfcFurnitureStandard in schema ifc2x2_final_xsd (National Information Exchange Model (NEIM))
Collapse XSD Schema Code:
<xs:complexType name="IfcFurnitureStandard">
    <xs:complexContent>
        <xs:extension base="ifc:IfcControl" />
    </xs:complexContent>
</xs:complexType>
Collapse Child Elements:
Name Type Min Occurs Max Occurs
GlobalId ifc:GlobalId (1) (1)
OwnerHistory ifc:OwnerHistory (1) (1)
Name ifc:Name 0 (1)
Description ifc:Description 0 (1)
ObjectType ifc:ObjectType 0 (1)
Collapse Child Attributes:
Name Type Default Value Use
href ex:href Optional
ref ex:ref Optional
proxy ex:proxy Optional
edo ex:edo Optional
id ex:id Optional
path ex:path Optional
pos ex:pos Optional
Collapse Derivation Tree:
Collapse References:
ifc:IfcFurnitureStandard