Definition Type: ComplexType
Name: IfcGeometricRepresentationSubContext
Namespace: http://niem.gov/niem/external/iai-ifc/RC2/ifc/dhs-gmo/1.0.0
Type: ifc:IfcGeometricRepresentationSubContext-temp
Containing Schema: IFC2X2_FINAL.xsd
Abstract
Collapse XSD Schema Diagram:
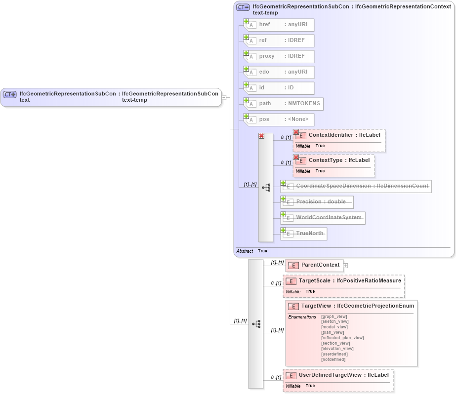
Drilldown into UserDefinedTargetView in schema ifc2x2_final_xsd Drilldown into TargetView in schema ifc2x2_final_xsd Drilldown into TargetScale in schema ifc2x2_final_xsd Drilldown into ParentContext in schema ifc2x2_final_xsd Drilldown into TrueNorth in schema ifc2x2_final_xsd Drilldown into WorldCoordinateSystem in schema ifc2x2_final_xsd Drilldown into Precision in schema ifc2x2_final_xsd Drilldown into CoordinateSpaceDimension in schema ifc2x2_final_xsd Drilldown into ContextType in schema ifc2x2_final_xsd Drilldown into ContextIdentifier in schema ifc2x2_final_xsd Drilldown into pos in schema ex_xsd Drilldown into path in schema ex_xsd Drilldown into id in schema ex_xsd Drilldown into edo in schema ex_xsd Drilldown into proxy in schema ex_xsd Drilldown into ref in schema ex_xsd Drilldown into href in schema ex_xsd Drilldown into IfcGeometricRepresentationSubContext-temp in schema ifc2x2_final_xsdXSD Diagram of IfcGeometricRepresentationSubContext in schema ifc2x2_final_xsd (National Information Exchange Model (NEIM))
Collapse XSD Schema Code:
<xs:complexType name="IfcGeometricRepresentationSubContext">
    <xs:complexContent>
        <xs:extension base="ifc:IfcGeometricRepresentationSubContext-temp">
            <xs:sequence>
                <xs:element name="ParentContext">
                    <xs:complexType>
                        <xs:choice>
                            <xs:element ref="ifc:IfcGeometricRepresentationContext" />
                        </xs:choice>
                    </xs:complexType>
                </xs:element>
                <xs:element name="TargetScale" type="ifc:IfcPositiveRatioMeasure" nillable="true" minOccurs="0" />
                <xs:element name="TargetView" type="ifc:IfcGeometricProjectionEnum" />
                <xs:element name="UserDefinedTargetView" type="ifc:IfcLabel" nillable="true" minOccurs="0" />
            </xs:sequence>
        </xs:extension>
    </xs:complexContent>
</xs:complexType>
Collapse Child Elements:
Name Type Min Occurs Max Occurs
ContextIdentifier ifc:ContextIdentifier 0 (1)
ContextType ifc:ContextType 0 (1)
CoordinateSpaceDimension ifc:CoordinateSpaceDimension 0 (1)
Precision ifc:Precision 0 (1)
WorldCoordinateSystem ifc:WorldCoordinateSystem 0 (1)
TrueNorth ifc:TrueNorth 0 (1)
ContextIdentifier ifc:ContextIdentifier 0 (1)
ContextType ifc:ContextType 0 (1)
ParentContext ifc:ParentContext (1) (1)
TargetScale ifc:TargetScale 0 (1)
TargetView ifc:TargetView (1) (1)
UserDefinedTargetView ifc:UserDefinedTargetView 0 (1)
Collapse Child Attributes:
Name Type Default Value Use
href ex:href Optional
ref ex:ref Optional
proxy ex:proxy Optional
edo ex:edo Optional
id ex:id Optional
path ex:path Optional
pos ex:pos Optional
Collapse Derivation Tree:
Collapse References:
ifc:IfcGeometricRepresentationSubContext