Definition Type: ComplexType
Name: IfcGridPlacement
Namespace: http://niem.gov/niem/external/iai-ifc/RC2/ifc/dhs-gmo/1.0.0
Type: ifc:IfcObjectPlacement
Containing Schema: IFC2X2_FINAL.xsd
Abstract
Collapse XSD Schema Diagram:
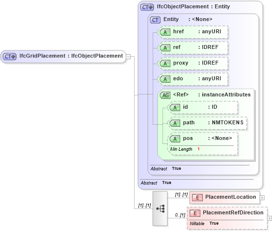
Drilldown into PlacementRefDirection in schema ifc2x2_final_xsd Drilldown into PlacementLocation in schema ifc2x2_final_xsd Drilldown into pos in schema ex_xsd Drilldown into path in schema ex_xsd Drilldown into id in schema ex_xsd Drilldown into instanceAttributes in schema ex_xsd Drilldown into edo in schema ex_xsd Drilldown into proxy in schema ex_xsd Drilldown into ref in schema ex_xsd Drilldown into href in schema ex_xsd Drilldown into Entity in schema ex_xsd Drilldown into IfcObjectPlacement in schema ifc2x2_final_xsdXSD Diagram of IfcGridPlacement in schema ifc2x2_final_xsd (National Information Exchange Model (NEIM))
Collapse XSD Schema Code:
<xs:complexType name="IfcGridPlacement">
    <xs:complexContent>
        <xs:extension base="ifc:IfcObjectPlacement">
            <xs:sequence>
                <xs:element name="PlacementLocation">
                    <xs:complexType>
                        <xs:choice>
                            <xs:element ref="ifc:IfcVirtualGridIntersection" />
                        </xs:choice>
                    </xs:complexType>
                </xs:element>
                <xs:element name="PlacementRefDirection" nillable="true" minOccurs="0">
                    <xs:complexType>
                        <xs:choice>
                            <xs:element ref="ifc:IfcVirtualGridIntersection" />
                        </xs:choice>
                    </xs:complexType>
                </xs:element>
            </xs:sequence>
        </xs:extension>
    </xs:complexContent>
</xs:complexType>
Collapse Child Elements:
Name Type Min Occurs Max Occurs
PlacementLocation ifc:PlacementLocation (1) (1)
PlacementRefDirection ifc:PlacementRefDirection 0 (1)
Collapse Child Attributes:
Name Type Default Value Use
href ex:href Optional
ref ex:ref Optional
proxy ex:proxy Optional
edo ex:edo Optional
id ex:id Optional
path ex:path Optional
pos ex:pos Optional
Collapse Derivation Tree:
Collapse References:
ifc:IfcGridPlacement