Definition Type: Element
Name: IfcLightSourcePositional
Namespace: http://niem.gov/niem/external/iai-ifc/RC2/ifc/dhs-gmo/1.0.0
Type: ifc:IfcLightSourcePositional
Containing Schema: IFC2X2_FINAL.xsd
Abstract
Collapse XSD Schema Diagram:
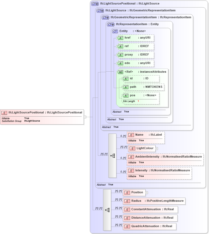
Drilldown into QuadricAttenuation in schema ifc2x2_final_xsd Drilldown into DistanceAttenuation in schema ifc2x2_final_xsd Drilldown into ConstantAttenuation in schema ifc2x2_final_xsd Drilldown into Radius in schema ifc2x2_final_xsd Drilldown into Position in schema ifc2x2_final_xsd Drilldown into Intensity in schema ifc2x2_final_xsd Drilldown into AmbientIntensity in schema ifc2x2_final_xsd Drilldown into LightColour in schema ifc2x2_final_xsd Drilldown into Name in schema ifc2x2_final_xsd Drilldown into pos in schema ex_xsd Drilldown into path in schema ex_xsd Drilldown into id in schema ex_xsd Drilldown into instanceAttributes in schema ex_xsd Drilldown into edo in schema ex_xsd Drilldown into proxy in schema ex_xsd Drilldown into ref in schema ex_xsd Drilldown into href in schema ex_xsd Drilldown into Entity in schema ex_xsd Drilldown into IfcRepresentationItem in schema ifc2x2_final_xsd Drilldown into IfcGeometricRepresentationItem in schema ifc2x2_final_xsd Drilldown into IfcLightSource in schema ifc2x2_final_xsd Drilldown into IfcLightSourcePositional in schema ifc2x2_final_xsdXSD Diagram of IfcLightSourcePositional in schema ifc2x2_final_xsd (National Information Exchange Model (NEIM))
Collapse XSD Schema Code:
<xs:element name="IfcLightSourcePositional" type="ifc:IfcLightSourcePositional" substitutionGroup="ifc:IfcLightSource" nillable="true" />
Collapse Child Elements:
Name Type Min Occurs Max Occurs
Name ifc:Name 0 (1)
LightColour ifc:LightColour (1) (1)
AmbientIntensity ifc:AmbientIntensity 0 (1)
Intensity ifc:Intensity 0 (1)
Position ifc:Position (1) (1)
Radius ifc:Radius (1) (1)
ConstantAttenuation ifc:ConstantAttenuation (1) (1)
DistanceAttenuation ifc:DistanceAttenuation (1) (1)
QuadricAttenuation ifc:QuadricAttenuation (1) (1)
Collapse Child Attributes:
Name Type Default Value Use
href ex:href Optional
ref ex:ref Optional
proxy ex:proxy Optional
edo ex:edo Optional
id ex:id Optional
path ex:path Optional
pos ex:pos Optional
Collapse Derivation Tree:
Collapse References:
ifc:IfcLightSource