Definition Type: Element
Name: IfcLocalPlacement
Namespace: http://niem.gov/niem/external/iai-ifc/RC2/ifc/dhs-gmo/1.0.0
Type: ifc:IfcLocalPlacement
Containing Schema: IFC2X2_FINAL.xsd
Abstract
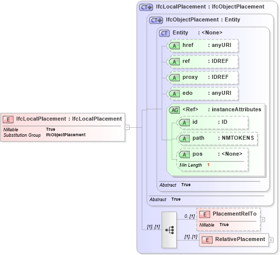
Collapse XSD Schema Diagram:
Drilldown into RelativePlacement in schema ifc2x2_final_xsd Drilldown into PlacementRelTo in schema ifc2x2_final_xsd Drilldown into pos in schema ex_xsd Drilldown into path in schema ex_xsd Drilldown into id in schema ex_xsd Drilldown into instanceAttributes in schema ex_xsd Drilldown into edo in schema ex_xsd Drilldown into proxy in schema ex_xsd Drilldown into ref in schema ex_xsd Drilldown into href in schema ex_xsd Drilldown into Entity in schema ex_xsd Drilldown into IfcObjectPlacement in schema ifc2x2_final_xsd Drilldown into IfcLocalPlacement in schema ifc2x2_final_xsdXSD Diagram of IfcLocalPlacement in schema ifc2x2_final_xsd (National Information Exchange Model (NEIM))
Collapse XSD Schema Code:
<xs:element name="IfcLocalPlacement" type="ifc:IfcLocalPlacement" substitutionGroup="ifc:IfcObjectPlacement" nillable="true" />
Collapse Child Elements:
Name Type Min Occurs Max Occurs
PlacementRelTo ifc:PlacementRelTo 0 (1)
RelativePlacement ifc:RelativePlacement (1) (1)
Collapse Child Attributes:
Name Type Default Value Use
href ex:href Optional
ref ex:ref Optional
proxy ex:proxy Optional
edo ex:edo Optional
id ex:id Optional
path ex:path Optional
pos ex:pos Optional
Collapse Derivation Tree:
Collapse References:
ifc:IfcObjectPlacement