Definition Type: ComplexType
Name: IfcObjective
Namespace: http://niem.gov/niem/external/iai-ifc/RC2/ifc/dhs-gmo/1.0.0
Type: ifc:IfcConstraint
Containing Schema: IFC2X2_FINAL.xsd
Abstract
Collapse XSD Schema Diagram:
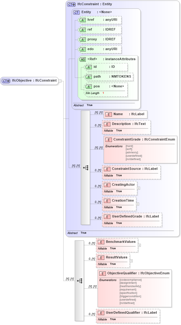
Drilldown into UserDefinedQualifier in schema ifc2x2_final_xsd Drilldown into ObjectiveQualifier in schema ifc2x2_final_xsd Drilldown into ResultValues in schema ifc2x2_final_xsd Drilldown into BenchmarkValues in schema ifc2x2_final_xsd Drilldown into UserDefinedGrade in schema ifc2x2_final_xsd Drilldown into CreationTime in schema ifc2x2_final_xsd Drilldown into CreatingActor in schema ifc2x2_final_xsd Drilldown into ConstraintSource in schema ifc2x2_final_xsd Drilldown into ConstraintGrade in schema ifc2x2_final_xsd Drilldown into Description in schema ifc2x2_final_xsd Drilldown into Name in schema ifc2x2_final_xsd Drilldown into pos in schema ex_xsd Drilldown into path in schema ex_xsd Drilldown into id in schema ex_xsd Drilldown into instanceAttributes in schema ex_xsd Drilldown into edo in schema ex_xsd Drilldown into proxy in schema ex_xsd Drilldown into ref in schema ex_xsd Drilldown into href in schema ex_xsd Drilldown into Entity in schema ex_xsd Drilldown into IfcConstraint in schema ifc2x2_final_xsdXSD Diagram of IfcObjective in schema ifc2x2_final_xsd (National Information Exchange Model (NEIM))
Collapse XSD Schema Code:
<xs:complexType name="IfcObjective">
    <xs:complexContent>
        <xs:extension base="ifc:IfcConstraint">
            <xs:sequence>
                <xs:element name="BenchmarkValues" nillable="true" minOccurs="0">
                    <xs:complexType>
                        <xs:choice>
                            <xs:element ref="ifc:IfcMetric" />
                        </xs:choice>
                    </xs:complexType>
                </xs:element>
                <xs:element name="ResultValues" nillable="true" minOccurs="0">
                    <xs:complexType>
                        <xs:choice>
                            <xs:element ref="ifc:IfcMetric" />
                        </xs:choice>
                    </xs:complexType>
                </xs:element>
                <xs:element name="ObjectiveQualifier" type="ifc:IfcObjectiveEnum" />
                <xs:element name="UserDefinedQualifier" type="ifc:IfcLabel" nillable="true" minOccurs="0" />
            </xs:sequence>
        </xs:extension>
    </xs:complexContent>
</xs:complexType>
Collapse Child Elements:
Name Type Min Occurs Max Occurs
Name ifc:Name (1) (1)
Description ifc:Description 0 (1)
ConstraintGrade ifc:ConstraintGrade (1) (1)
ConstraintSource ifc:ConstraintSource 0 (1)
CreatingActor ifc:CreatingActor 0 (1)
CreationTime ifc:CreationTime 0 (1)
UserDefinedGrade ifc:UserDefinedGrade 0 (1)
BenchmarkValues ifc:BenchmarkValues 0 (1)
ResultValues ifc:ResultValues 0 (1)
ObjectiveQualifier ifc:ObjectiveQualifier (1) (1)
UserDefinedQualifier ifc:UserDefinedQualifier 0 (1)
Collapse Child Attributes:
Name Type Default Value Use
href ex:href Optional
ref ex:ref Optional
proxy ex:proxy Optional
edo ex:edo Optional
id ex:id Optional
path ex:path Optional
pos ex:pos Optional
Collapse Derivation Tree:
Collapse References:
ifc:IfcObjective