Definition Type: ComplexType
Name: IfcReinforcingBar
Namespace: http://niem.gov/niem/external/iai-ifc/RC2/ifc/dhs-gmo/1.0.0
Type: ifc:IfcReinforcingElement
Containing Schema: IFC2X2_FINAL.xsd
Abstract
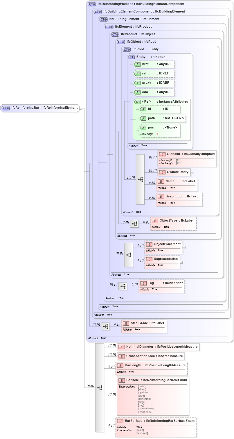
Collapse XSD Schema Diagram:
Drilldown into BarSurface in schema ifc2x2_final_xsd Drilldown into BarRole in schema ifc2x2_final_xsd Drilldown into BarLength in schema ifc2x2_final_xsd Drilldown into CrossSectionArea in schema ifc2x2_final_xsd Drilldown into NominalDiameter in schema ifc2x2_final_xsd Drilldown into SteelGrade in schema ifc2x2_final_xsd Drilldown into Tag in schema ifc2x2_final_xsd Drilldown into Representation in schema ifc2x2_final_xsd Drilldown into ObjectPlacement in schema ifc2x2_final_xsd Drilldown into ObjectType in schema ifc2x2_final_xsd Drilldown into Description in schema ifc2x2_final_xsd Drilldown into Name in schema ifc2x2_final_xsd Drilldown into OwnerHistory in schema ifc2x2_final_xsd Drilldown into GlobalId in schema ifc2x2_final_xsd Drilldown into pos in schema ex_xsd Drilldown into path in schema ex_xsd Drilldown into id in schema ex_xsd Drilldown into instanceAttributes in schema ex_xsd Drilldown into edo in schema ex_xsd Drilldown into proxy in schema ex_xsd Drilldown into ref in schema ex_xsd Drilldown into href in schema ex_xsd Drilldown into Entity in schema ex_xsd Drilldown into IfcRoot in schema ifc2x2_final_xsd Drilldown into IfcObject in schema ifc2x2_final_xsd Drilldown into IfcProduct in schema ifc2x2_final_xsd Drilldown into IfcElement in schema ifc2x2_final_xsd Drilldown into IfcBuildingElement in schema ifc2x2_final_xsd Drilldown into IfcBuildingElementComponent in schema ifc2x2_final_xsd Drilldown into IfcReinforcingElement in schema ifc2x2_final_xsdXSD Diagram of IfcReinforcingBar in schema ifc2x2_final_xsd (National Information Exchange Model (NEIM))
Collapse XSD Schema Code:
<xs:complexType name="IfcReinforcingBar">
    <xs:complexContent>
        <xs:extension base="ifc:IfcReinforcingElement">
            <xs:sequence>
                <xs:element name="NominalDiameter" type="ifc:IfcPositiveLengthMeasure" />
                <xs:element name="CrossSectionArea" type="ifc:IfcAreaMeasure" />
                <xs:element name="BarLength" type="ifc:IfcPositiveLengthMeasure" nillable="true" minOccurs="0" />
                <xs:element name="BarRole" type="ifc:IfcReinforcingBarRoleEnum" />
                <xs:element name="BarSurface" type="ifc:IfcReinforcingBarSurfaceEnum" nillable="true" minOccurs="0" />
            </xs:sequence>
        </xs:extension>
    </xs:complexContent>
</xs:complexType>
Collapse Child Elements:
Name Type Min Occurs Max Occurs
GlobalId ifc:GlobalId (1) (1)
OwnerHistory ifc:OwnerHistory (1) (1)
Name ifc:Name 0 (1)
Description ifc:Description 0 (1)
ObjectType ifc:ObjectType 0 (1)
ObjectPlacement ifc:ObjectPlacement 0 (1)
Representation ifc:Representation 0 (1)
Tag ifc:Tag 0 (1)
SteelGrade ifc:SteelGrade 0 (1)
NominalDiameter ifc:NominalDiameter (1) (1)
CrossSectionArea ifc:CrossSectionArea (1) (1)
BarLength ifc:BarLength 0 (1)
BarRole ifc:BarRole (1) (1)
BarSurface ifc:BarSurface 0 (1)
Collapse Child Attributes:
Name Type Default Value Use
href ex:href Optional
ref ex:ref Optional
proxy ex:proxy Optional
edo ex:edo Optional
id ex:id Optional
path ex:path Optional
pos ex:pos Optional
Collapse Derivation Tree:
Collapse References:
ifc:IfcReinforcingBar