Definition Type: ComplexType
Name: IfcRibPlateProfileProperties
Namespace: http://niem.gov/niem/external/iai-ifc/RC2/ifc/dhs-gmo/1.0.0
Type: ifc:IfcProfileProperties
Containing Schema: IFC2X2_FINAL.xsd
Abstract
Collapse XSD Schema Diagram:
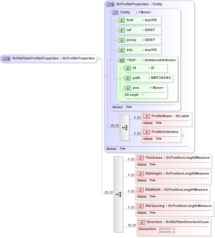
Drilldown into Direction in schema ifc2x2_final_xsd Drilldown into RibSpacing in schema ifc2x2_final_xsd Drilldown into RibWidth in schema ifc2x2_final_xsd Drilldown into RibHeight in schema ifc2x2_final_xsd Drilldown into Thickness in schema ifc2x2_final_xsd Drilldown into ProfileDefinition in schema ifc2x2_final_xsd Drilldown into ProfileName in schema ifc2x2_final_xsd Drilldown into pos in schema ex_xsd Drilldown into path in schema ex_xsd Drilldown into id in schema ex_xsd Drilldown into instanceAttributes in schema ex_xsd Drilldown into edo in schema ex_xsd Drilldown into proxy in schema ex_xsd Drilldown into ref in schema ex_xsd Drilldown into href in schema ex_xsd Drilldown into Entity in schema ex_xsd Drilldown into IfcProfileProperties in schema ifc2x2_final_xsdXSD Diagram of IfcRibPlateProfileProperties in schema ifc2x2_final_xsd (National Information Exchange Model (NEIM))
Collapse XSD Schema Code:
<xs:complexType name="IfcRibPlateProfileProperties">
    <xs:complexContent>
        <xs:extension base="ifc:IfcProfileProperties">
            <xs:sequence>
                <xs:element name="Thickness" type="ifc:IfcPositiveLengthMeasure" nillable="true" minOccurs="0" />
                <xs:element name="RibHeight" type="ifc:IfcPositiveLengthMeasure" nillable="true" minOccurs="0" />
                <xs:element name="RibWidth" type="ifc:IfcPositiveLengthMeasure" nillable="true" minOccurs="0" />
                <xs:element name="RibSpacing" type="ifc:IfcPositiveLengthMeasure" nillable="true" minOccurs="0" />
                <xs:element name="Direction" type="ifc:IfcRibPlateDirectionEnum" />
            </xs:sequence>
        </xs:extension>
    </xs:complexContent>
</xs:complexType>
Collapse Child Elements:
Name Type Min Occurs Max Occurs
ProfileName ifc:ProfileName 0 (1)
ProfileDefinition ifc:ProfileDefinition 0 (1)
Thickness ifc:Thickness 0 (1)
RibHeight ifc:RibHeight 0 (1)
RibWidth ifc:RibWidth 0 (1)
RibSpacing ifc:RibSpacing 0 (1)
Direction ifc:Direction (1) (1)
Collapse Child Attributes:
Name Type Default Value Use
href ex:href Optional
ref ex:ref Optional
proxy ex:proxy Optional
edo ex:edo Optional
id ex:id Optional
path ex:path Optional
pos ex:pos Optional
Collapse Derivation Tree:
Collapse References:
ifc:IfcRibPlateProfileProperties