Definition Type: ComplexType
Name: IfcSectionReinforcementProperties
Namespace: http://niem.gov/niem/external/iai-ifc/RC2/ifc/dhs-gmo/1.0.0
Type: ex:Entity
Containing Schema: IFC2X2_FINAL.xsd
Abstract
Collapse XSD Schema Diagram:
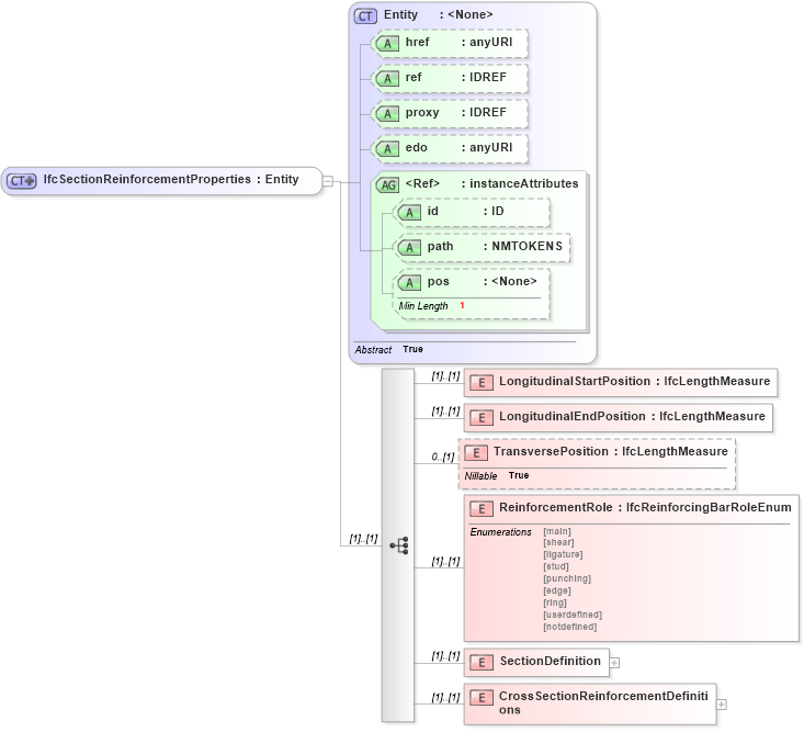
Drilldown into CrossSectionReinforcementDefinitions in schema ifc2x2_final_xsd Drilldown into SectionDefinition in schema ifc2x2_final_xsd Drilldown into ReinforcementRole in schema ifc2x2_final_xsd Drilldown into TransversePosition in schema ifc2x2_final_xsd Drilldown into LongitudinalEndPosition in schema ifc2x2_final_xsd Drilldown into LongitudinalStartPosition in schema ifc2x2_final_xsd Drilldown into pos in schema ex_xsd Drilldown into path in schema ex_xsd Drilldown into id in schema ex_xsd Drilldown into instanceAttributes in schema ex_xsd Drilldown into edo in schema ex_xsd Drilldown into proxy in schema ex_xsd Drilldown into ref in schema ex_xsd Drilldown into href in schema ex_xsd Drilldown into Entity in schema ex_xsdXSD Diagram of IfcSectionReinforcementProperties in schema ifc2x2_final_xsd (National Information Exchange Model (NEIM))
Collapse XSD Schema Code:
<xs:complexType name="IfcSectionReinforcementProperties">
    <xs:complexContent>
        <xs:extension base="ex:Entity">
            <xs:sequence>
                <xs:element name="LongitudinalStartPosition" type="ifc:IfcLengthMeasure" />
                <xs:element name="LongitudinalEndPosition" type="ifc:IfcLengthMeasure" />
                <xs:element name="TransversePosition" type="ifc:IfcLengthMeasure" nillable="true" minOccurs="0" />
                <xs:element name="ReinforcementRole" type="ifc:IfcReinforcingBarRoleEnum" />
                <xs:element name="SectionDefinition">
                    <xs:complexType>
                        <xs:choice>
                            <xs:element ref="ifc:IfcSectionProperties" />
                        </xs:choice>
                    </xs:complexType>
                </xs:element>
                <xs:element name="CrossSectionReinforcementDefinitions">
                    <xs:complexType>
                        <xs:sequence>
                            <xs:element ref="ifc:IfcReinforcementBarProperties" maxOccurs="unbounded" />
                        </xs:sequence>
                        <xs:attribute ref="ex:itemType" fixed="ifc:IfcReinforcementBarProperties" />
                        <xs:attribute ref="ex:cType" fixed="set" />
                        <xs:attribute ref="ex:arraySize" use="optional" />
                    </xs:complexType>
                </xs:element>
            </xs:sequence>
        </xs:extension>
    </xs:complexContent>
</xs:complexType>
Collapse Child Elements:
Name Type Min Occurs Max Occurs
LongitudinalStartPosition ifc:LongitudinalStartPosition (1) (1)
LongitudinalEndPosition ifc:LongitudinalEndPosition (1) (1)
TransversePosition ifc:TransversePosition 0 (1)
ReinforcementRole ifc:ReinforcementRole (1) (1)
SectionDefinition ifc:SectionDefinition (1) (1)
CrossSectionReinforcementDefinitions ifc:CrossSectionReinforcementDefinitions (1) (1)
Collapse Child Attributes:
Name Type Default Value Use
href ex:href Optional
ref ex:ref Optional
proxy ex:proxy Optional
edo ex:edo Optional
id ex:id Optional
path ex:path Optional
pos ex:pos Optional
Collapse Derivation Tree:
Collapse References:
ifc:IfcSectionReinforcementProperties