Definition Type: ComplexType
Name: IfcStructuralAction
Namespace: http://niem.gov/niem/external/iai-ifc/RC2/ifc/dhs-gmo/1.0.0
Type: ifc:IfcStructuralActivity
Containing Schema: IFC2X2_FINAL.xsd
Abstract True
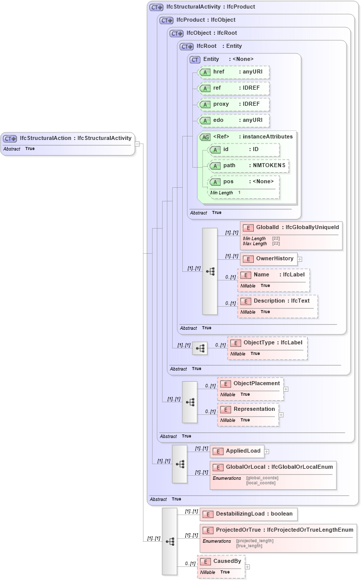
Collapse XSD Schema Diagram:
Drilldown into CausedBy in schema ifc2x2_final_xsd Drilldown into ProjectedOrTrue in schema ifc2x2_final_xsd Drilldown into DestabilizingLoad in schema ifc2x2_final_xsd Drilldown into GlobalOrLocal in schema ifc2x2_final_xsd Drilldown into AppliedLoad in schema ifc2x2_final_xsd Drilldown into Representation in schema ifc2x2_final_xsd Drilldown into ObjectPlacement in schema ifc2x2_final_xsd Drilldown into ObjectType in schema ifc2x2_final_xsd Drilldown into Description in schema ifc2x2_final_xsd Drilldown into Name in schema ifc2x2_final_xsd Drilldown into OwnerHistory in schema ifc2x2_final_xsd Drilldown into GlobalId in schema ifc2x2_final_xsd Drilldown into pos in schema ex_xsd Drilldown into path in schema ex_xsd Drilldown into id in schema ex_xsd Drilldown into instanceAttributes in schema ex_xsd Drilldown into edo in schema ex_xsd Drilldown into proxy in schema ex_xsd Drilldown into ref in schema ex_xsd Drilldown into href in schema ex_xsd Drilldown into Entity in schema ex_xsd Drilldown into IfcRoot in schema ifc2x2_final_xsd Drilldown into IfcObject in schema ifc2x2_final_xsd Drilldown into IfcProduct in schema ifc2x2_final_xsd Drilldown into IfcStructuralActivity in schema ifc2x2_final_xsdXSD Diagram of IfcStructuralAction in schema ifc2x2_final_xsd (National Information Exchange Model (NEIM))
Collapse XSD Schema Code:
<xs:complexType name="IfcStructuralAction" abstract="true">
    <xs:complexContent>
        <xs:extension base="ifc:IfcStructuralActivity">
            <xs:sequence>
                <xs:element name="DestabilizingLoad" type="xs:boolean" />
                <xs:element name="ProjectedOrTrue" type="ifc:IfcProjectedOrTrueLengthEnum" />
                <xs:element name="CausedBy" nillable="true" minOccurs="0">
                    <xs:complexType>
                        <xs:choice>
                            <xs:element ref="ifc:IfcStructuralReaction" />
                        </xs:choice>
                    </xs:complexType>
                </xs:element>
            </xs:sequence>
        </xs:extension>
    </xs:complexContent>
</xs:complexType>
Collapse Child Elements:
Name Type Min Occurs Max Occurs
GlobalId ifc:GlobalId (1) (1)
OwnerHistory ifc:OwnerHistory (1) (1)
Name ifc:Name 0 (1)
Description ifc:Description 0 (1)
ObjectType ifc:ObjectType 0 (1)
ObjectPlacement ifc:ObjectPlacement 0 (1)
Representation ifc:Representation 0 (1)
AppliedLoad ifc:AppliedLoad (1) (1)
GlobalOrLocal ifc:GlobalOrLocal (1) (1)
DestabilizingLoad ifc:DestabilizingLoad (1) (1)
ProjectedOrTrue ifc:ProjectedOrTrue (1) (1)
CausedBy ifc:CausedBy 0 (1)
Collapse Child Attributes:
Name Type Default Value Use
href ex:href Optional
ref ex:ref Optional
proxy ex:proxy Optional
edo ex:edo Optional
id ex:id Optional
path ex:path Optional
pos ex:pos Optional
Collapse Derivation Tree:
Collapse References:
ifc:IfcStructuralActionifc:IfcStructuralLinearAction, ifc:IfcStructuralPlanarAction, ifc:IfcStructuralPointAction,