Definition Type: ComplexType
Name: IfcStructuralProfileProperties
Namespace: http://niem.gov/niem/external/iai-ifc/RC2/ifc/dhs-gmo/1.0.0
Type: ifc:IfcGeneralProfileProperties
Containing Schema: IFC2X2_FINAL.xsd
Abstract
Collapse XSD Schema Diagram:
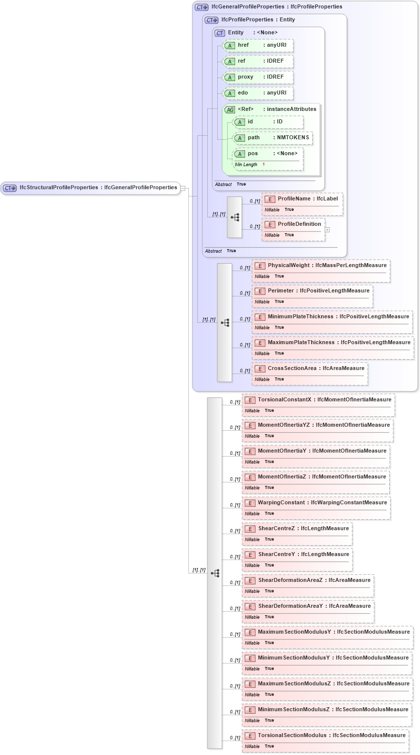
Drilldown into TorsionalSectionModulus in schema ifc2x2_final_xsd Drilldown into MinimumSectionModulusZ in schema ifc2x2_final_xsd Drilldown into MaximumSectionModulusZ in schema ifc2x2_final_xsd Drilldown into MinimumSectionModulusY in schema ifc2x2_final_xsd Drilldown into MaximumSectionModulusY in schema ifc2x2_final_xsd Drilldown into ShearDeformationAreaY in schema ifc2x2_final_xsd Drilldown into ShearDeformationAreaZ in schema ifc2x2_final_xsd Drilldown into ShearCentreY in schema ifc2x2_final_xsd Drilldown into ShearCentreZ in schema ifc2x2_final_xsd Drilldown into WarpingConstant in schema ifc2x2_final_xsd Drilldown into MomentOfInertiaZ in schema ifc2x2_final_xsd Drilldown into MomentOfInertiaY in schema ifc2x2_final_xsd Drilldown into MomentOfInertiaYZ in schema ifc2x2_final_xsd Drilldown into TorsionalConstantX in schema ifc2x2_final_xsd Drilldown into CrossSectionArea in schema ifc2x2_final_xsd Drilldown into MaximumPlateThickness in schema ifc2x2_final_xsd Drilldown into MinimumPlateThickness in schema ifc2x2_final_xsd Drilldown into Perimeter in schema ifc2x2_final_xsd Drilldown into PhysicalWeight in schema ifc2x2_final_xsd Drilldown into ProfileDefinition in schema ifc2x2_final_xsd Drilldown into ProfileName in schema ifc2x2_final_xsd Drilldown into pos in schema ex_xsd Drilldown into path in schema ex_xsd Drilldown into id in schema ex_xsd Drilldown into instanceAttributes in schema ex_xsd Drilldown into edo in schema ex_xsd Drilldown into proxy in schema ex_xsd Drilldown into ref in schema ex_xsd Drilldown into href in schema ex_xsd Drilldown into Entity in schema ex_xsd Drilldown into IfcProfileProperties in schema ifc2x2_final_xsd Drilldown into IfcGeneralProfileProperties in schema ifc2x2_final_xsdXSD Diagram of IfcStructuralProfileProperties in schema ifc2x2_final_xsd (National Information Exchange Model (NEIM))
Collapse XSD Schema Code:
<xs:complexType name="IfcStructuralProfileProperties">
    <xs:complexContent>
        <xs:extension base="ifc:IfcGeneralProfileProperties">
            <xs:sequence>
                <xs:element name="TorsionalConstantX" type="ifc:IfcMomentOfInertiaMeasure" nillable="true" minOccurs="0" />
                <xs:element name="MomentOfInertiaYZ" type="ifc:IfcMomentOfInertiaMeasure" nillable="true" minOccurs="0" />
                <xs:element name="MomentOfInertiaY" type="ifc:IfcMomentOfInertiaMeasure" nillable="true" minOccurs="0" />
                <xs:element name="MomentOfInertiaZ" type="ifc:IfcMomentOfInertiaMeasure" nillable="true" minOccurs="0" />
                <xs:element name="WarpingConstant" type="ifc:IfcWarpingConstantMeasure" nillable="true" minOccurs="0" />
                <xs:element name="ShearCentreZ" type="ifc:IfcLengthMeasure" nillable="true" minOccurs="0" />
                <xs:element name="ShearCentreY" type="ifc:IfcLengthMeasure" nillable="true" minOccurs="0" />
                <xs:element name="ShearDeformationAreaZ" type="ifc:IfcAreaMeasure" nillable="true" minOccurs="0" />
                <xs:element name="ShearDeformationAreaY" type="ifc:IfcAreaMeasure" nillable="true" minOccurs="0" />
                <xs:element name="MaximumSectionModulusY" type="ifc:IfcSectionModulusMeasure" nillable="true" minOccurs="0" />
                <xs:element name="MinimumSectionModulusY" type="ifc:IfcSectionModulusMeasure" nillable="true" minOccurs="0" />
                <xs:element name="MaximumSectionModulusZ" type="ifc:IfcSectionModulusMeasure" nillable="true" minOccurs="0" />
                <xs:element name="MinimumSectionModulusZ" type="ifc:IfcSectionModulusMeasure" nillable="true" minOccurs="0" />
                <xs:element name="TorsionalSectionModulus" type="ifc:IfcSectionModulusMeasure" nillable="true" minOccurs="0" />
            </xs:sequence>
        </xs:extension>
    </xs:complexContent>
</xs:complexType>
Collapse Child Elements:
Name Type Min Occurs Max Occurs
ProfileName ifc:ProfileName 0 (1)
ProfileDefinition ifc:ProfileDefinition 0 (1)
PhysicalWeight ifc:PhysicalWeight 0 (1)
Perimeter ifc:Perimeter 0 (1)
MinimumPlateThickness ifc:MinimumPlateThickness 0 (1)
MaximumPlateThickness ifc:MaximumPlateThickness 0 (1)
CrossSectionArea ifc:CrossSectionArea 0 (1)
TorsionalConstantX ifc:TorsionalConstantX 0 (1)
MomentOfInertiaYZ ifc:MomentOfInertiaYZ 0 (1)
MomentOfInertiaY ifc:MomentOfInertiaY 0 (1)
MomentOfInertiaZ ifc:MomentOfInertiaZ 0 (1)
WarpingConstant ifc:WarpingConstant 0 (1)
ShearCentreZ ifc:ShearCentreZ 0 (1)
ShearCentreY ifc:ShearCentreY 0 (1)
ShearDeformationAreaZ ifc:ShearDeformationAreaZ 0 (1)
ShearDeformationAreaY ifc:ShearDeformationAreaY 0 (1)
MaximumSectionModulusY ifc:MaximumSectionModulusY 0 (1)
MinimumSectionModulusY ifc:MinimumSectionModulusY 0 (1)
MaximumSectionModulusZ ifc:MaximumSectionModulusZ 0 (1)
MinimumSectionModulusZ ifc:MinimumSectionModulusZ 0 (1)
TorsionalSectionModulus ifc:TorsionalSectionModulus 0 (1)
Collapse Child Attributes:
Name Type Default Value Use
href ex:href Optional
ref ex:ref Optional
proxy ex:proxy Optional
edo ex:edo Optional
id ex:id Optional
path ex:path Optional
pos ex:pos Optional
Collapse Derivation Tree:
Collapse References:
ifc:IfcStructuralProfilePropertiesifc:IfcStructuralSteelProfileProperties,