Definition Type: ComplexType
Name: IfcTelecomAddress
Namespace: http://niem.gov/niem/external/iai-ifc/RC2/ifc/dhs-gmo/1.0.0
Type: ifc:IfcAddress
Containing Schema: IFC2X2_FINAL.xsd
Abstract
Collapse XSD Schema Diagram:
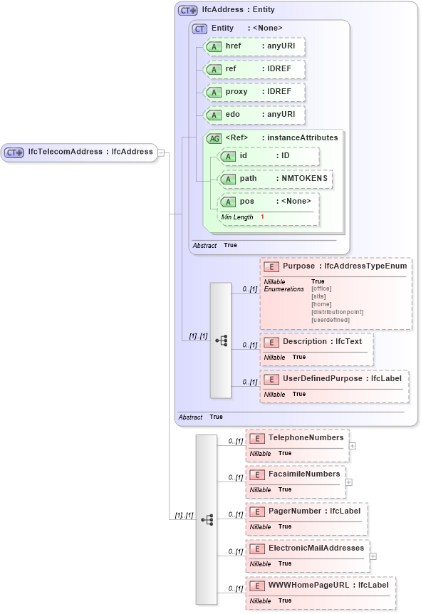
Drilldown into WWWHomePageURL in schema ifc2x2_final_xsd Drilldown into ElectronicMailAddresses in schema ifc2x2_final_xsd Drilldown into PagerNumber in schema ifc2x2_final_xsd Drilldown into FacsimileNumbers in schema ifc2x2_final_xsd Drilldown into TelephoneNumbers in schema ifc2x2_final_xsd Drilldown into UserDefinedPurpose in schema ifc2x2_final_xsd Drilldown into Description in schema ifc2x2_final_xsd Drilldown into Purpose in schema ifc2x2_final_xsd Drilldown into pos in schema ex_xsd Drilldown into path in schema ex_xsd Drilldown into id in schema ex_xsd Drilldown into instanceAttributes in schema ex_xsd Drilldown into edo in schema ex_xsd Drilldown into proxy in schema ex_xsd Drilldown into ref in schema ex_xsd Drilldown into href in schema ex_xsd Drilldown into Entity in schema ex_xsd Drilldown into IfcAddress in schema ifc2x2_final_xsdXSD Diagram of IfcTelecomAddress in schema ifc2x2_final_xsd (National Information Exchange Model (NEIM))
Collapse XSD Schema Code:
<xs:complexType name="IfcTelecomAddress">
    <xs:complexContent>
        <xs:extension base="ifc:IfcAddress">
            <xs:sequence>
                <xs:element name="TelephoneNumbers" nillable="true" minOccurs="0">
                    <xs:complexType>
                        <xs:sequence>
                            <xs:element ref="ifc:IfcLabel" maxOccurs="unbounded" />
                        </xs:sequence>
                        <xs:attribute ref="ex:itemType" fixed="ifc:IfcLabel" />
                        <xs:attribute ref="ex:cType" fixed="list" />
                        <xs:attribute ref="ex:arraySize" use="optional" />
                    </xs:complexType>
                </xs:element>
                <xs:element name="FacsimileNumbers" nillable="true" minOccurs="0">
                    <xs:complexType>
                        <xs:sequence>
                            <xs:element ref="ifc:IfcLabel" maxOccurs="unbounded" />
                        </xs:sequence>
                        <xs:attribute ref="ex:itemType" fixed="ifc:IfcLabel" />
                        <xs:attribute ref="ex:cType" fixed="list" />
                        <xs:attribute ref="ex:arraySize" use="optional" />
                    </xs:complexType>
                </xs:element>
                <xs:element name="PagerNumber" type="ifc:IfcLabel" nillable="true" minOccurs="0" />
                <xs:element name="ElectronicMailAddresses" nillable="true" minOccurs="0">
                    <xs:complexType>
                        <xs:sequence>
                            <xs:element ref="ifc:IfcLabel" maxOccurs="unbounded" />
                        </xs:sequence>
                        <xs:attribute ref="ex:itemType" fixed="ifc:IfcLabel" />
                        <xs:attribute ref="ex:cType" fixed="list" />
                        <xs:attribute ref="ex:arraySize" use="optional" />
                    </xs:complexType>
                </xs:element>
                <xs:element name="WWWHomePageURL" type="ifc:IfcLabel" nillable="true" minOccurs="0" />
            </xs:sequence>
        </xs:extension>
    </xs:complexContent>
</xs:complexType>
Collapse Child Elements:
Name Type Min Occurs Max Occurs
Purpose ifc:Purpose 0 (1)
Description ifc:Description 0 (1)
UserDefinedPurpose ifc:UserDefinedPurpose 0 (1)
TelephoneNumbers ifc:TelephoneNumbers 0 (1)
FacsimileNumbers ifc:FacsimileNumbers 0 (1)
PagerNumber ifc:PagerNumber 0 (1)
ElectronicMailAddresses ifc:ElectronicMailAddresses 0 (1)
WWWHomePageURL ifc:WWWHomePageURL 0 (1)
Collapse Child Attributes:
Name Type Default Value Use
href ex:href Optional
ref ex:ref Optional
proxy ex:proxy Optional
edo ex:edo Optional
id ex:id Optional
path ex:path Optional
pos ex:pos Optional
Collapse Derivation Tree:
Collapse References:
ifc:IfcTelecomAddress