Definition Type: Element
Name: IfcTextLiteralWithExtent
Namespace: http://niem.gov/niem/external/iai-ifc/RC2/ifc/dhs-gmo/1.0.0
Type: ifc:IfcTextLiteralWithExtent
Containing Schema: IFC2X2_FINAL.xsd
Abstract
Collapse XSD Schema Diagram:
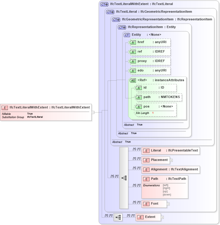
Drilldown into Extent in schema ifc2x2_final_xsd Drilldown into Font in schema ifc2x2_final_xsd Drilldown into Path in schema ifc2x2_final_xsd Drilldown into Alignment in schema ifc2x2_final_xsd Drilldown into Placement in schema ifc2x2_final_xsd Drilldown into Literal in schema ifc2x2_final_xsd Drilldown into pos in schema ex_xsd Drilldown into path in schema ex_xsd Drilldown into id in schema ex_xsd Drilldown into instanceAttributes in schema ex_xsd Drilldown into edo in schema ex_xsd Drilldown into proxy in schema ex_xsd Drilldown into ref in schema ex_xsd Drilldown into href in schema ex_xsd Drilldown into Entity in schema ex_xsd Drilldown into IfcRepresentationItem in schema ifc2x2_final_xsd Drilldown into IfcGeometricRepresentationItem in schema ifc2x2_final_xsd Drilldown into IfcTextLiteral in schema ifc2x2_final_xsd Drilldown into IfcTextLiteralWithExtent in schema ifc2x2_final_xsdXSD Diagram of IfcTextLiteralWithExtent in schema ifc2x2_final_xsd (National Information Exchange Model (NEIM))
Collapse XSD Schema Code:
<xs:element name="IfcTextLiteralWithExtent" type="ifc:IfcTextLiteralWithExtent" substitutionGroup="ifc:IfcTextLiteral" nillable="true" />
Collapse Child Elements:
Name Type Min Occurs Max Occurs
Literal ifc:Literal (1) (1)
Placement ifc:Placement (1) (1)
Alignment ifc:Alignment (1) (1)
Path ifc:Path (1) (1)
Font ifc:Font (1) (1)
Extent ifc:Extent (1) (1)
Collapse Child Attributes:
Name Type Default Value Use
href ex:href Optional
ref ex:ref Optional
proxy ex:proxy Optional
edo ex:edo Optional
id ex:id Optional
path ex:path Optional
pos ex:pos Optional
Collapse Derivation Tree:
Collapse References:
ifc:IfcTextLiteral