Definition Type: ComplexType
Name: IfcWaterProperties
Namespace: http://niem.gov/niem/external/iai-ifc/RC2/ifc/dhs-gmo/1.0.0
Type: ifc:IfcMaterialProperties
Containing Schema: IFC2X2_FINAL.xsd
Abstract
Collapse XSD Schema Diagram:
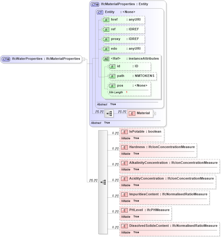
Drilldown into DissolvedSolidsContent in schema ifc2x2_final_xsd Drilldown into PHLevel in schema ifc2x2_final_xsd Drilldown into ImpuritiesContent in schema ifc2x2_final_xsd Drilldown into AcidityConcentration in schema ifc2x2_final_xsd Drilldown into AlkalinityConcentration in schema ifc2x2_final_xsd Drilldown into Hardness in schema ifc2x2_final_xsd Drilldown into IsPotable in schema ifc2x2_final_xsd Drilldown into Material in schema ifc2x2_final_xsd Drilldown into pos in schema ex_xsd Drilldown into path in schema ex_xsd Drilldown into id in schema ex_xsd Drilldown into instanceAttributes in schema ex_xsd Drilldown into edo in schema ex_xsd Drilldown into proxy in schema ex_xsd Drilldown into ref in schema ex_xsd Drilldown into href in schema ex_xsd Drilldown into Entity in schema ex_xsd Drilldown into IfcMaterialProperties in schema ifc2x2_final_xsdXSD Diagram of IfcWaterProperties in schema ifc2x2_final_xsd (National Information Exchange Model (NEIM))
Collapse XSD Schema Code:
<xs:complexType name="IfcWaterProperties">
    <xs:complexContent>
        <xs:extension base="ifc:IfcMaterialProperties">
            <xs:sequence>
                <xs:element name="IsPotable" type="xs:boolean" nillable="true" minOccurs="0" />
                <xs:element name="Hardness" type="ifc:IfcIonConcentrationMeasure" nillable="true" minOccurs="0" />
                <xs:element name="AlkalinityConcentration" type="ifc:IfcIonConcentrationMeasure" nillable="true" minOccurs="0" />
                <xs:element name="AcidityConcentration" type="ifc:IfcIonConcentrationMeasure" nillable="true" minOccurs="0" />
                <xs:element name="ImpuritiesContent" type="ifc:IfcNormalisedRatioMeasure" nillable="true" minOccurs="0" />
                <xs:element name="PHLevel" type="ifc:IfcPHMeasure" nillable="true" minOccurs="0" />
                <xs:element name="DissolvedSolidsContent" type="ifc:IfcNormalisedRatioMeasure" nillable="true" minOccurs="0" />
            </xs:sequence>
        </xs:extension>
    </xs:complexContent>
</xs:complexType>
Collapse Child Elements:
Name Type Min Occurs Max Occurs
Material ifc:Material (1) (1)
IsPotable ifc:IsPotable 0 (1)
Hardness ifc:Hardness 0 (1)
AlkalinityConcentration ifc:AlkalinityConcentration 0 (1)
AcidityConcentration ifc:AcidityConcentration 0 (1)
ImpuritiesContent ifc:ImpuritiesContent 0 (1)
PHLevel ifc:PHLevel 0 (1)
DissolvedSolidsContent ifc:DissolvedSolidsContent 0 (1)
Collapse Child Attributes:
Name Type Default Value Use
href ex:href Optional
ref ex:ref Optional
proxy ex:proxy Optional
edo ex:edo Optional
id ex:id Optional
path ex:path Optional
pos ex:pos Optional
Collapse Derivation Tree:
Collapse References:
ifc:IfcWaterProperties