Definition Type: ComplexType
Name: IfcZShapeProfileDef
Namespace: http://niem.gov/niem/external/iai-ifc/RC2/ifc/dhs-gmo/1.0.0
Type: ifc:IfcParameterizedProfileDef
Containing Schema: IFC2X2_FINAL.xsd
Abstract
Collapse XSD Schema Diagram:
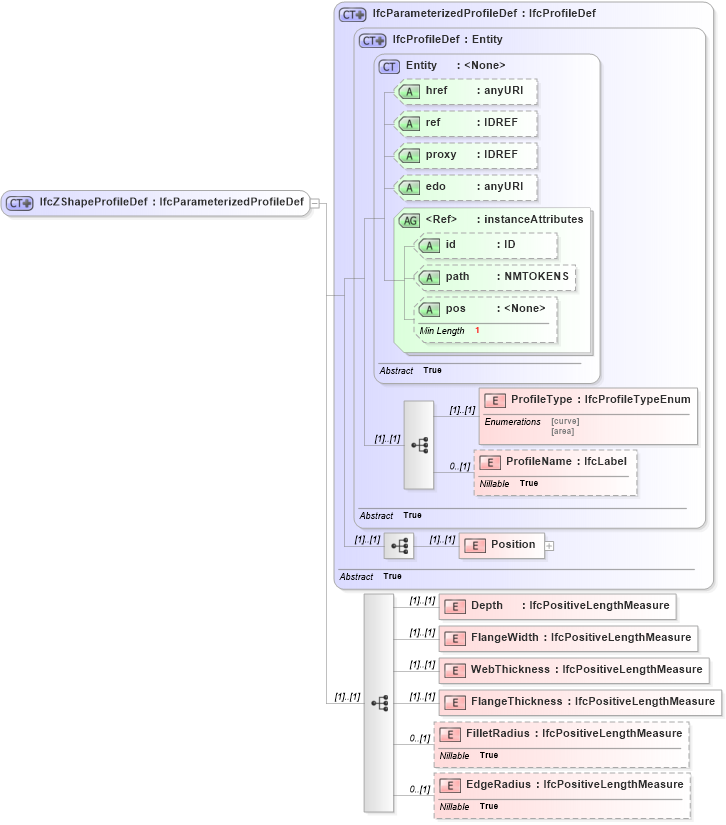
Drilldown into EdgeRadius in schema ifc2x2_final_xsd Drilldown into FilletRadius in schema ifc2x2_final_xsd Drilldown into FlangeThickness in schema ifc2x2_final_xsd Drilldown into WebThickness in schema ifc2x2_final_xsd Drilldown into FlangeWidth in schema ifc2x2_final_xsd Drilldown into Depth in schema ifc2x2_final_xsd Drilldown into Position in schema ifc2x2_final_xsd Drilldown into ProfileName in schema ifc2x2_final_xsd Drilldown into ProfileType in schema ifc2x2_final_xsd Drilldown into pos in schema ex_xsd Drilldown into path in schema ex_xsd Drilldown into id in schema ex_xsd Drilldown into instanceAttributes in schema ex_xsd Drilldown into edo in schema ex_xsd Drilldown into proxy in schema ex_xsd Drilldown into ref in schema ex_xsd Drilldown into href in schema ex_xsd Drilldown into Entity in schema ex_xsd Drilldown into IfcProfileDef in schema ifc2x2_final_xsd Drilldown into IfcParameterizedProfileDef in schema ifc2x2_final_xsdXSD Diagram of IfcZShapeProfileDef in schema ifc2x2_final_xsd (National Information Exchange Model (NEIM))
Collapse XSD Schema Code:
<xs:complexType name="IfcZShapeProfileDef">
    <xs:complexContent>
        <xs:extension base="ifc:IfcParameterizedProfileDef">
            <xs:sequence>
                <xs:element name="Depth" type="ifc:IfcPositiveLengthMeasure" />
                <xs:element name="FlangeWidth" type="ifc:IfcPositiveLengthMeasure" />
                <xs:element name="WebThickness" type="ifc:IfcPositiveLengthMeasure" />
                <xs:element name="FlangeThickness" type="ifc:IfcPositiveLengthMeasure" />
                <xs:element name="FilletRadius" type="ifc:IfcPositiveLengthMeasure" nillable="true" minOccurs="0" />
                <xs:element name="EdgeRadius" type="ifc:IfcPositiveLengthMeasure" nillable="true" minOccurs="0" />
            </xs:sequence>
        </xs:extension>
    </xs:complexContent>
</xs:complexType>
Collapse Child Elements:
Name Type Min Occurs Max Occurs
ProfileType ifc:ProfileType (1) (1)
ProfileName ifc:ProfileName 0 (1)
Position ifc:Position (1) (1)
Depth ifc:Depth (1) (1)
FlangeWidth ifc:FlangeWidth (1) (1)
WebThickness ifc:WebThickness (1) (1)
FlangeThickness ifc:FlangeThickness (1) (1)
FilletRadius ifc:FilletRadius 0 (1)
EdgeRadius ifc:EdgeRadius 0 (1)
Collapse Child Attributes:
Name Type Default Value Use
href ex:href Optional
ref ex:ref Optional
proxy ex:proxy Optional
edo ex:edo Optional
id ex:id Optional
path ex:path Optional
pos ex:pos Optional
Collapse Derivation Tree:
Collapse References:
ifc:IfcZShapeProfileDef